e-Challan Service
Overview
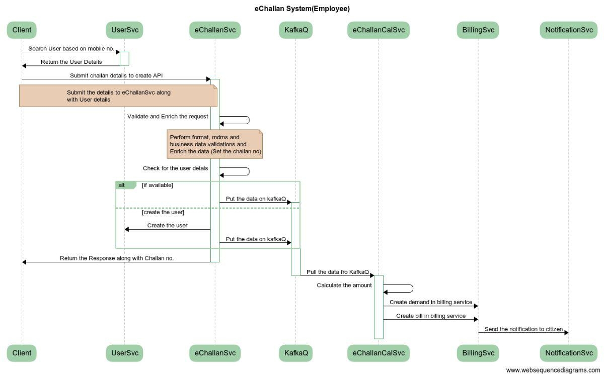
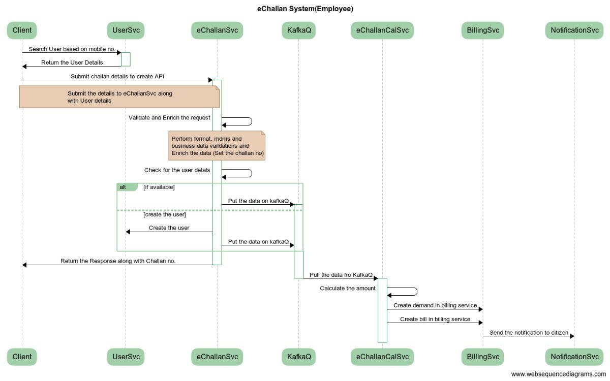
eChallan system enables employees to generate the challans for Adhoc services so that the payment can be recorded into the system along with service-specific details.
It also enables citizens to make payments online based on challan no.
Pre-requisites
Before you proceed with the documentation, make sure the following pre-requisites are met -
Java 8
Kafka server is up and running
egov-persister service is running and has workflow persister config path added in it
PSQL server is running and a database is created to store workflow configuration and data
Key Functionalities
Allow the employee to capture service details for miscellaneous services and collect payment
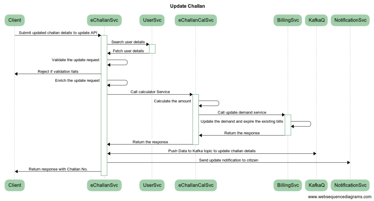
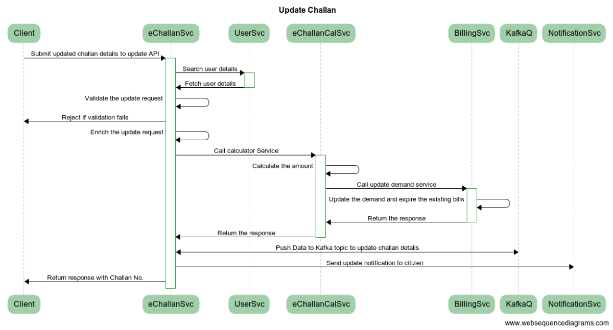
Allow the employee to update / cancel challan.
Search, download, and print echallan / bill for miscellaneous service
Generate and view echallan / bill pdf for all miscellaneous and ad-hoc services
Send SMS and an email bill notification to the citizen with a payment link and bill link
Interaction Diagram



Configuration Details
MDMS Configuration
Actions & Role Action Mapping
Actions
[
{
"id": {{PLACEHOLDER1}},
"name": "Expense Create",
"url": "/echallan-services/eChallan/v1/_create",
"parentModule": "",
"displayName": "EChallan Create",
"orderNumber": 0,
"enabled": false,
"serviceCode": "echallan-services",
"code": "null",
"path": ""
},
{
"id": {{PLACEHOLDER2}},
"name": "Expense Search",
"url": "/echallan-services/eChallan/v1/_search",
"parentModule": "",
"displayName": "EChallan Create",
"orderNumber": 0,
"enabled": false,
"serviceCode": "echallan-services",
"code": "null",
"path": ""
},
{
"id": {{PLACEHOLDER3}},
"name": "Expense Update",
"url": "/echallan-services/eChallan/v1/_update",
"parentModule": "",
"displayName": "EChallan Create",
"orderNumber": 0,
"enabled": false,
"serviceCode": "echallan-services",
"code": "null",
"path": ""
},
{
"id": {{PLACEHOLDER4}},
"name": "Vendor Create",
"url": "/vedor/v1/_create",
"parentModule": "",
"displayName": "Vendor Create",
"orderNumber": 0,
"enabled": false,
"serviceCode": "vendor",
"code": "null",
"path": ""
},
{
"id": {{PLACEHOLDER5}},
"name": "Vendor Search",
"url": "/vendor/v1/_search",
"parentModule": "",
"displayName": "Vendor Create",
"orderNumber": 0,
"enabled": false,
"serviceCode": "vendor",
"code": "null",
"path": ""
},
{
"id": 2007,
"name": "Update Password",
"url": "/user/password/_update",
"parentModule": "",
"displayName": "Password Update",
"orderNumber": 4,
"enabled": false,
"serviceCode": "ADMIN",
"code": "null",
"path": ""
},
]
Role Action Mapping
[
{
"rolecode": "EXPENSE_PROCESSING",
"actionid": {{PLACEHOLDER1}},
"actioncode": "",
"tenantId": "pb"
},
{
"rolecode": "EXPENSE_PROCESSING",
"actionid": {{PLACEHOLDER2}},
"actioncode": "",
"tenantId": "pb"
},
{
"rolecode": "DASHBOARD_VIEWER",
"actionid": {{PLACEHOLDER2}},
"actioncode": "",
"tenantId": "pb"
},
{
"rolecode": "GP_ADMIN",
"actionid": {{PLACEHOLDER2}},
"actioncode": "",
"tenantId": "pb"
},
{
"rolecode": "EXPENSE_PROCESSING",
"actionid": {{PLACEHOLDER3}},
"actioncode": "",
"tenantId": "pb"
},
{
"rolecode": "SUPERUSER",
"actionid": {{PLACEHOLDER4}},
"actioncode": "",
"tenantId": "pb"
},
{
"rolecode": "EXPENSE_PROCESSING",
"actionid": {{PLACEHOLDER4}},
"actioncode": "",
"tenantId": "pb"
},
{
"rolecode": "EXPENSE_PROCESSING",
"actionid": {{PLACEHOLDER5}},
"actioncode": "",
"tenantId": "pb"
},
{
"rolecode": "SUPERUSER",
"actionid": {{PLACEHOLDER5}},
"actioncode": "",
"tenantId": "pb"
},
{
"rolecode": "SUPERUSER",
"actionid": {{PLACEHOLDER6}},
"actioncode": "",
"tenantId": "pb"
},
{
"rolecode": "GP_ADMIN",
"actionid": {{PLACEHOLDER6}},
"actioncode": "",
"tenantId": "pb"
},
{
"rolecode": "COLLECTION_OPERATOR",
"actionid": {{PLACEHOLDER6}},
"actioncode": "",
"tenantId": "pb"
},
{
"rolecode": "BULK_DEMAND_PROCESSING",
"actionid": {{PLACEHOLDER6}},
"actioncode": "",
"tenantId": "pb"
},
{
"rolecode": "EXPENSE_PROCESSING",
"actionid": {{PLACEHOLDER6}},
"actioncode": "",
"tenantId": "pb"
},
{
"rolecode": "DASHBOARD_VIEWER",
"actionid": {{PLACEHOLDER6}},
"actioncode": "",
"tenantId": "pb"
},
{
"rolecode": "PROFILE_UPDATE",
"actionid": {{PLACEHOLDER6}},
"actioncode": "",
"tenantId": "pb"
},
]
Roles to be available:
{
"code": "GP_ADMIN",
"name": "GP Admin",
"description": "Who has a access to ws-services"
},
{
"code": "COLLECTION_OPERATOR",
"name": "Collection Operator",
"description": "Who has a access to ws-services,demand, bill and payment"
},
{
"code": "BULK_DEMAND_PROCESSING",
"name": "Bulk Demand Processing",
"description": "Who has a access to bulk demand generation,raise bill, downloa bill and receipts"
},
{
"code": "EXPENSE_PROCESSING",
"name": "Expense Processing",
"description": "Who has a access to create and update expenses"
},
{
"code": "DASHBOARD_VIEWER",
"name": "Dashbaord Viewer",
"description": "Who has a access to dashboard of revenue and expenditure"
}
Localization
{
"messages": [
{
"code": "echallan.cancel.sms",
"message": "Challan No: <challanno> for <service> has been cancelled.",
"module": "rainmaker-uc",
"locale": "en_IN"
},
{
"code": "echallan.create.sms",
"message": "Challan No: <challanno> for <service> INR <amount> generated. Pay @ <Link> .",
"module": "rainmaker-uc",
"locale": "en_IN"
},
{
"code": "echallan.update.sms",
"message": "Challan No: <challanno> updated for <service>. Amount INR <amount>. Pay @ <Link> .",
"module": "rainmaker-uc",
"locale": "en_IN"
}
]
}
Deployment Details
Add MDMS configs required for eChallan Service and calculator and restart MDMS service
Deploy the latest version of eChallan Service and calculator
Add eChallan Service persister yaml path in persister configuration and restart persister service
Add Role-Action mapping for API’s
Add pdf configuration file for challan and bill
Integration
Integration Scope
The eChallan service is used to generate e-challans / bill for all miscellaneous / adhoc services which citizens avail from ULBs.
Integration Benefits
Can perform service-specific business logic without impacting the other module.
Provides the capability of capturing the unique identifier of the entity for which the challan is generated.
In the future, if we want to expose the application to citizens then it can be done easily.
Workflows or Service-specific workflows can be enabled at the challan service level at any time without changing the design.
Allow an employee to update / cancel challan
Steps to Integration
To integrate, a host of echallan-services modules should be overwritten in the helm chart.
echallan-services/eChallan/v1/_create should be added as the create endpoint for creating eChallan in the system
echallan-services/eChallan/v1/_search should be added as the search endpoint. This method handles all requests to search existing records depending on different search criteria
echallan-services/eChallan/v1/_update should be added as the update endpoint. This method is used to update fields in existing records or to update the status of the application based on workflow.
Reference Docs
Doc Links
API Swagger Documentation
API List
echallan-services/eChallan/v1/_create
echallan-services/eChallan/v1/_update
echallan-services/eChallan/v1/_search
echallan-services/eChallan/v1/_count
(Note: All the APIs are in the same postman collection therefore the same link is added in each row)
All content on this page by eGov Foundation is licensed under a Creative Commons Attribution 4.0 International License.
Was this helpful?