Vehicle Technical Specification
Overview
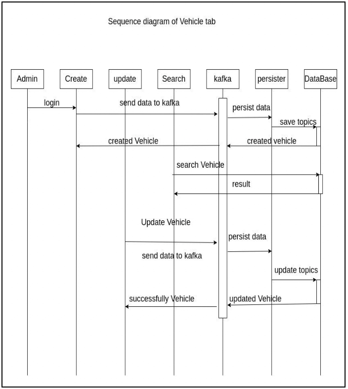
Vehicle Registry is a system that enables urban local body (ULB) employees to create and search vehicle entities and schedule vehicle trips for FSM applications, and track the vehicle trip.
Service Dependencies:
egov-mdms-service
egov-workflow-v2
user-service
egov-idgen
vendor
API Specification
Data Model

Web Sequence Diagram

Was this helpful?