Vendor Technical Specification
Overview
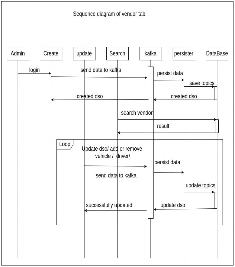
Vehicle Registry is a system that enables urban local body (ULB) employees to create and search vendors, that is, Desludging Operators (DSO) and driver entities with appropriate vehicle entities for the FSM application.
Service Dependencies:
egov-mdms-service
egov-user-service
boundary-service
Egov-idgen
egov-workflow-v2
vehicle
API Specification
Data Model

Web Sequence Diagrams


Was this helpful?