Contracts
Work related contracts
Overview
The Contracts service allows users to enter, update, search and store functional details linked to works contracts.
API Specifications
Base path:/contracts
API Contract Link
API spec YAML is here. Click below to view it in Swagger Editor.
High Level Design
Flow for revised contracts

Data Model
DB Schema Diagram

Web Sequence Diagrams



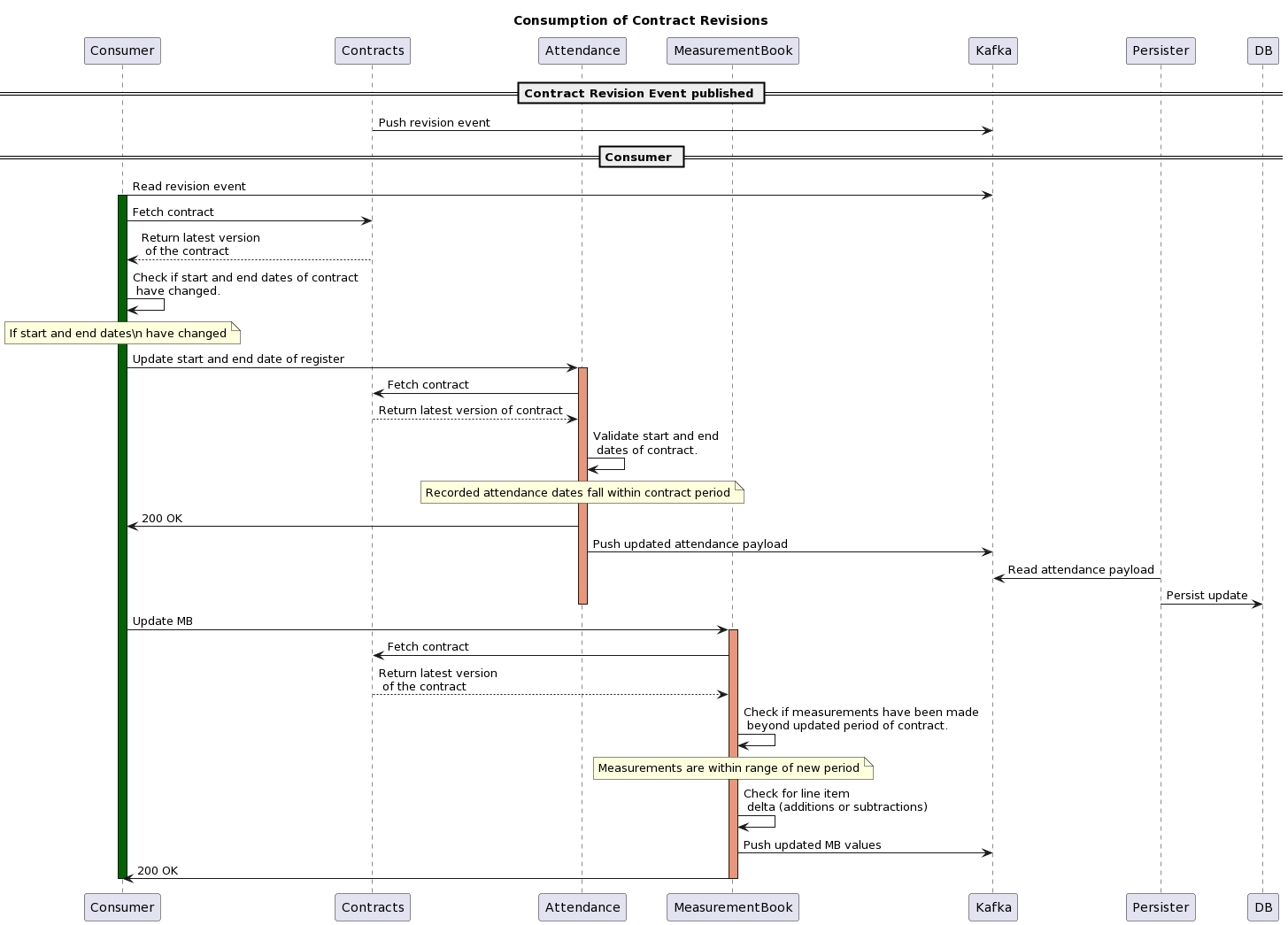
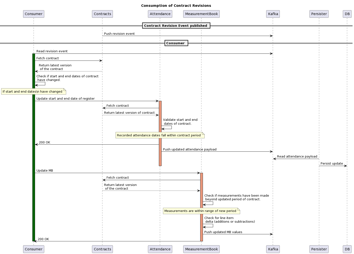
Creation & Consumption Of Revised Contracts
Below are the sequence diagrams for the creation and consumption of revision contracts.


Related Topics
Contracts user stories - for MuktaSoft
Last updated
Was this helpful?