Detailed Estimates
This service models estimates for Works projects
Overview
Estimate Service allows users to create estimates and forward them for approval to higher authorities across departments for technical, financial, and admin sanctions. For more technical information on this service, please refer to the GitHub module README and the docs folder. The detailed estimate allows users to select a SOR (schedule of rates) item to add to the estimate and enter detailed measurements for the SOR item (if applicable).
Dependencies
API Specifications
Base Path: /estimates/
API Contract Link
Data Model
DB Schema Diagram

Estimate Flow Diagram
The diagram below shows the interaction between the estimate service and the persister, indexer. This does not follow the default pattern. Instead, enrichment of the payload for the indexer happens via a separate consumer and then the enriched payload is pushed to a topic. The indexer listens to this topic and sends it to ElasticSearch.

Web Sequence Diagrams



Revision Estimates




Estimate Inbox
Estimate inbox uses the Inbox V2 service (from DIGIT core) which queries ES to retrieve details for the inbox. For more information on Inbox V2, please refer here.
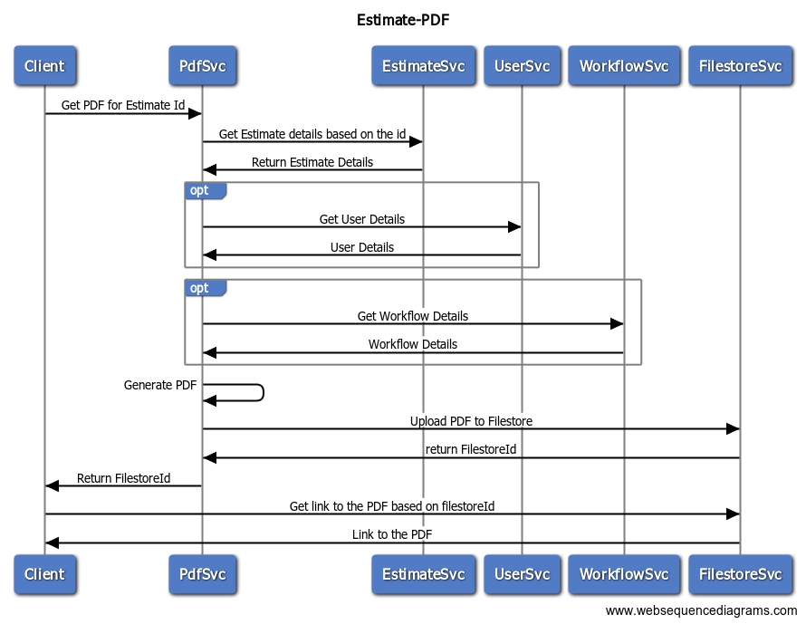
Estimate PDF
The proposed sequence diagram is below.

Postman Collections
TBD
Related Topics
Estimates module UI configuration - for MuktaSoft
Estimates user stories - for MuktaSoft
Employee user manual on using the Estimates module - for MuktaSoft
Last updated
Was this helpful?
