Detailed Measurement Book
Overview
API Specifications
API Contract Link
APIs
Creates a measurement entry along with workflow details.
Body
Encapsulates a measurement book service request. Takes a singleton along with workflow.
Responses
202
Accepted create measurement book request.
*/*
Encapsulates a measurement service response. Returns an array of measurements with workflow.
400
Invalid input.
*/*
post
/measurementservice/v1/_createData Model
DB Schema Diagram
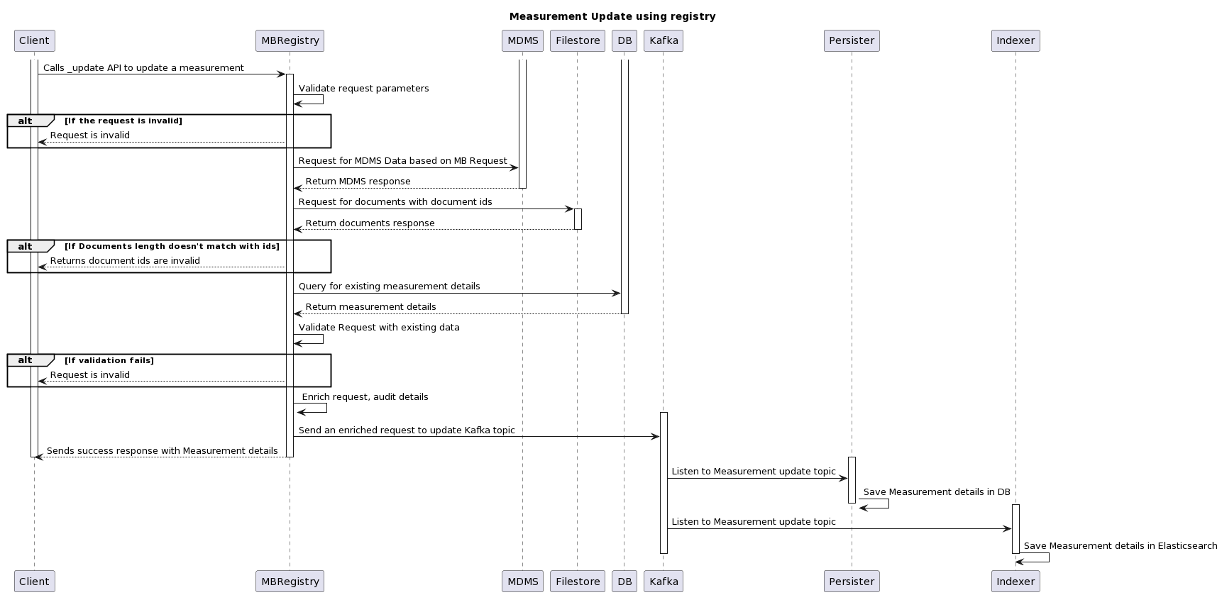
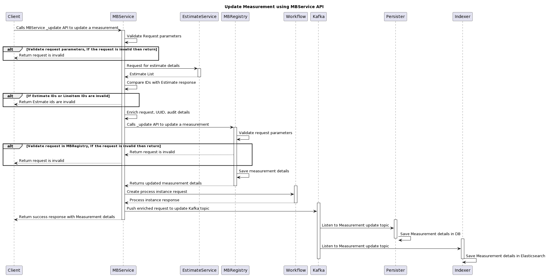
Web Sequence Diagrams
Measurement Registry





Measurement Service




Was this helpful?