Muster Roll
Describes a calculator service for computing attendance
Overview
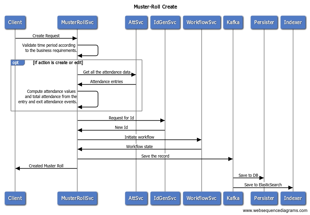
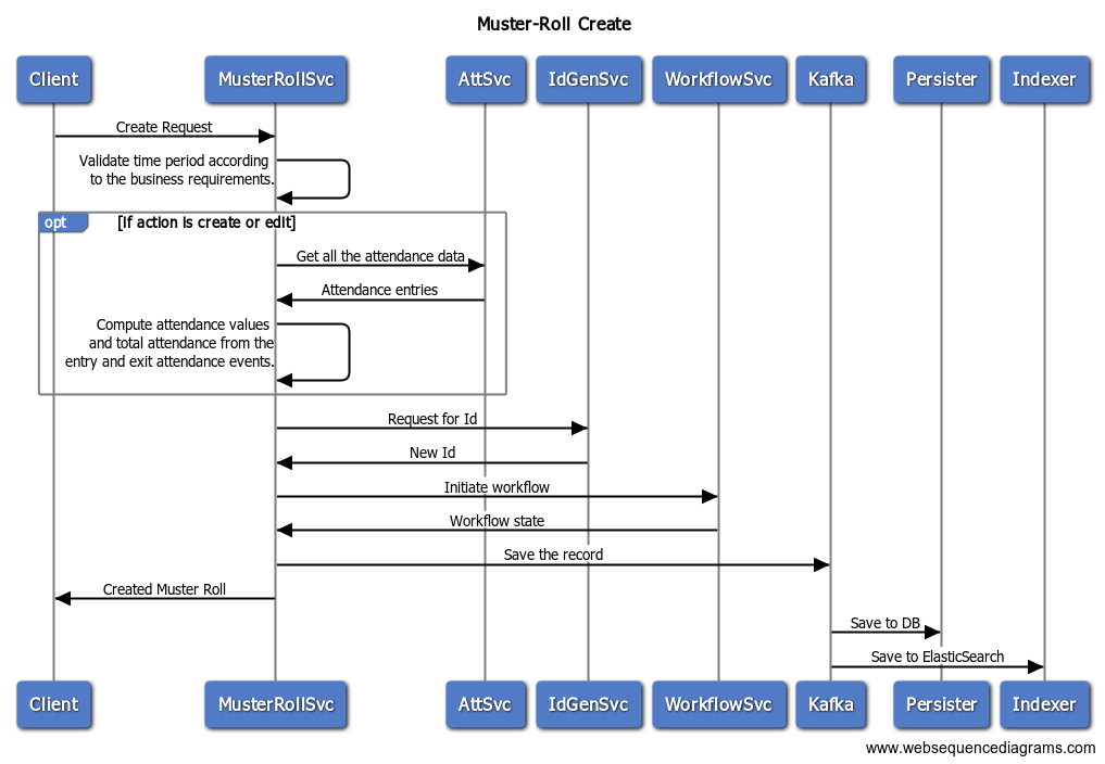
The Muster Roll service aggregates attendance logs from the attendance service based on some rules and presents an attendance aggregate for a time period (week or month) per individual. This can then be used to compute payments or other semantics.
Dependencies
Code
API Specifications
Base Path: /muster-roll
API Contract Link
Data Model
DB Schema Diagram

Web Sequence Diagrams



Master Data
Related Topics
Muster Roll UI configuration - for MuktaSoft
Was this helpful?