iFIX Adapter
Overview
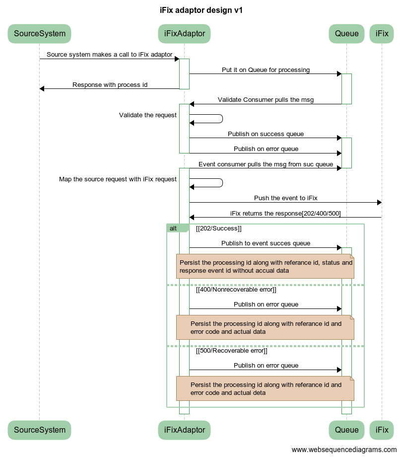
iFIX Adapter enables existing or new source systems to integrate seamlessly with iFIX. iFIX Adapter has been developed as a reference implementation for developers of source systems who want to integrate their departmental system with iFIX.
iFix Adapter works as a mediator between iFIX and its clients. This system will receive requests from the client system and converts the data into the iFIX fiscal event or associated formats.
Pre-requisites
Before you proceed with the configuration, make sure the following pre-requisites are met -
Java 8
Kafka server is up and running
PSQL server is running
Redis
Following services should be up and running:
Client Service Like mgramseva-ifix-adapter
Target service IFIX- fiscal-event-service
Target Service IFIX-keycloak
Key Functionalities
iFIX client requests pushed to IFIX
Auth token is fetched from keycloak and cached. Token will be re-fetched 5 minutes before expiry
Every push to iFIX is recoded with http status
status series 200 series considered success
status 400 are marked client error and reported back to client
status 500 resubmitted by scheduler
Deployment Details
Update the keycloak credentials client-id and secrets in the environment file
Map the coa in HeadCodeToCoaMapping.yml
Map project in ProjectMapping.yml
Deploy the latest version of ifix-reference-adapter
Configuration Details
Update Key cloak credentials in dev.yaml, qa.yaml, prod.yaml according to environment
Interaction Diagram

Last updated
Was this helpful?