Attendance
Description of the attendance service
Overview
API Specifications
API Contract Link
Data Model
DB Schema Diagram

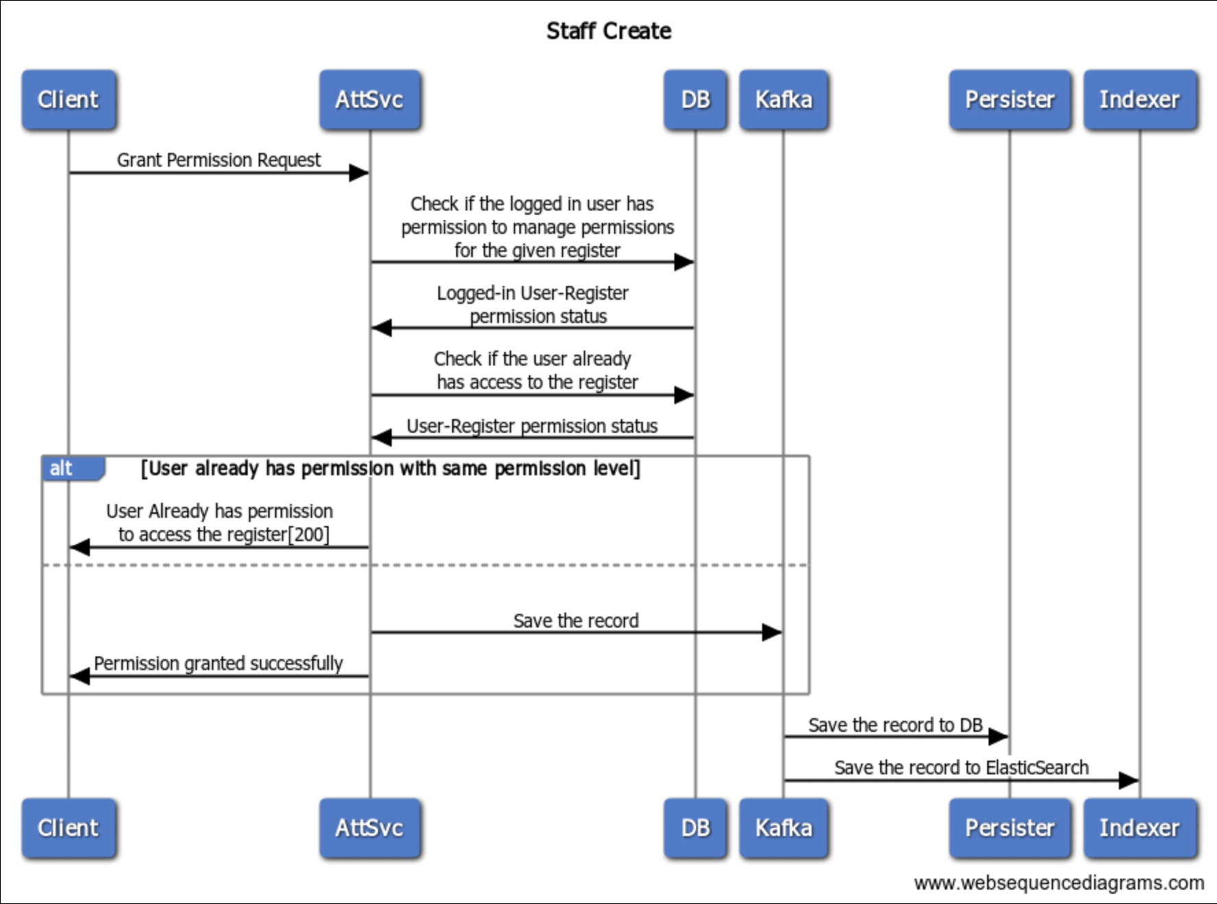
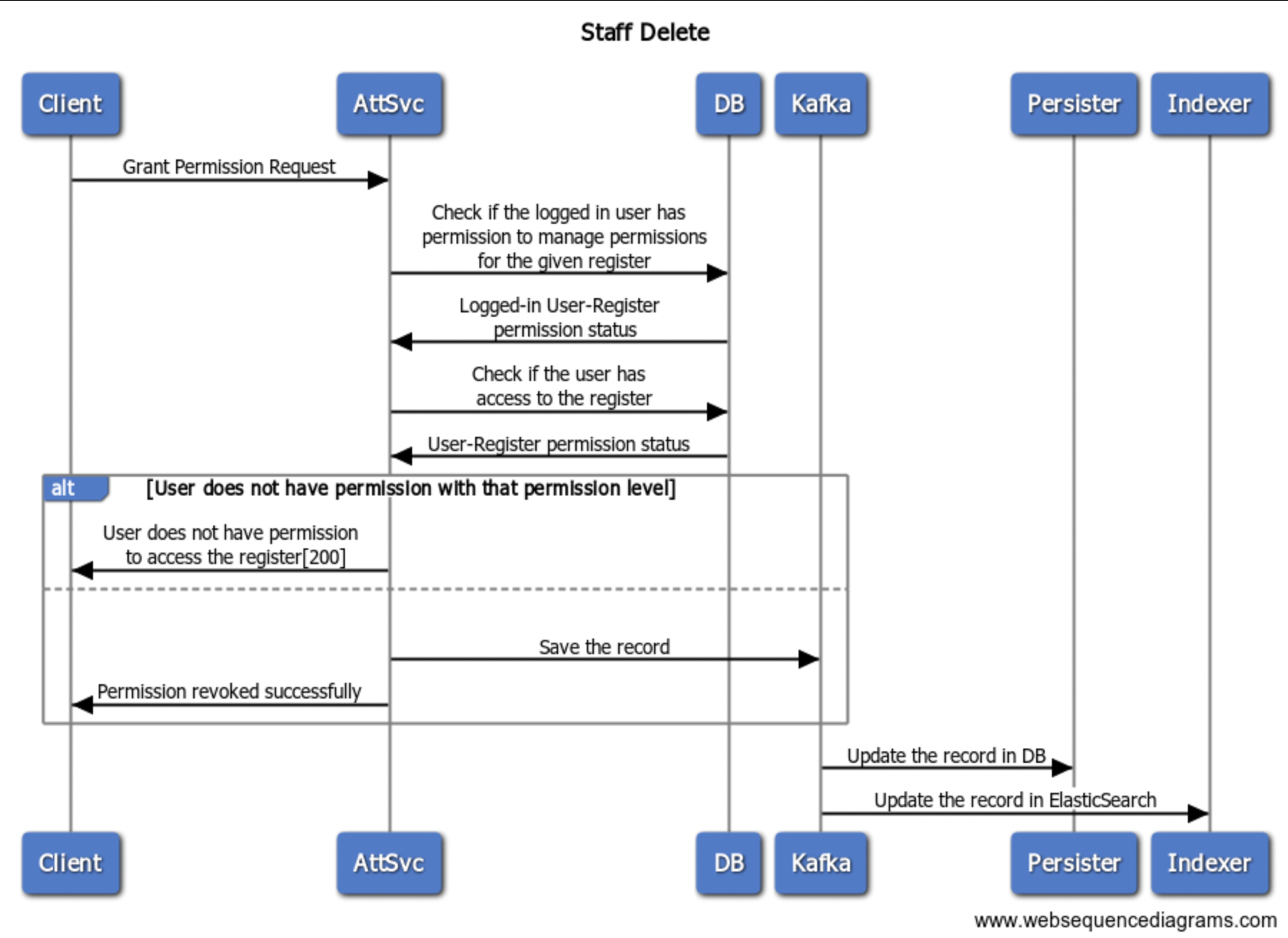
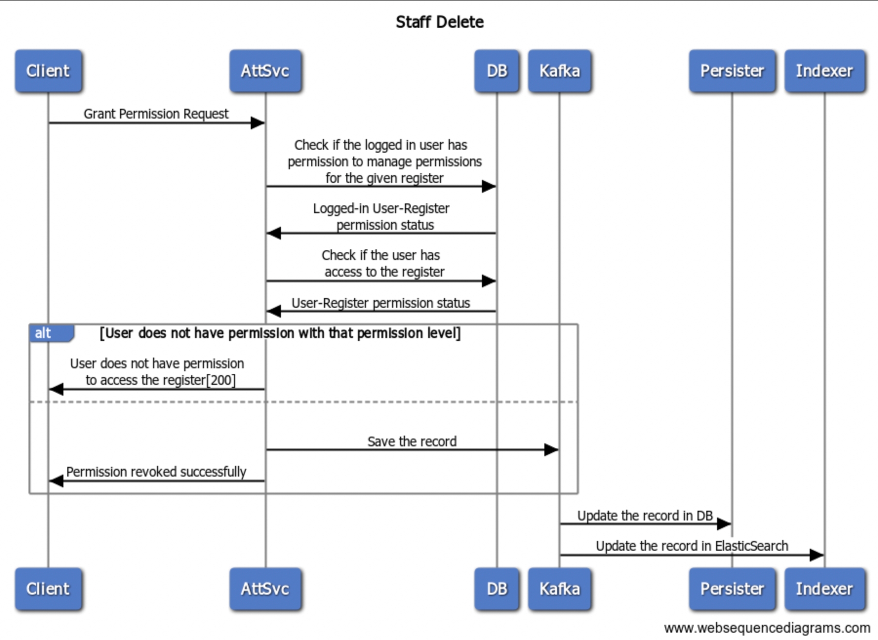
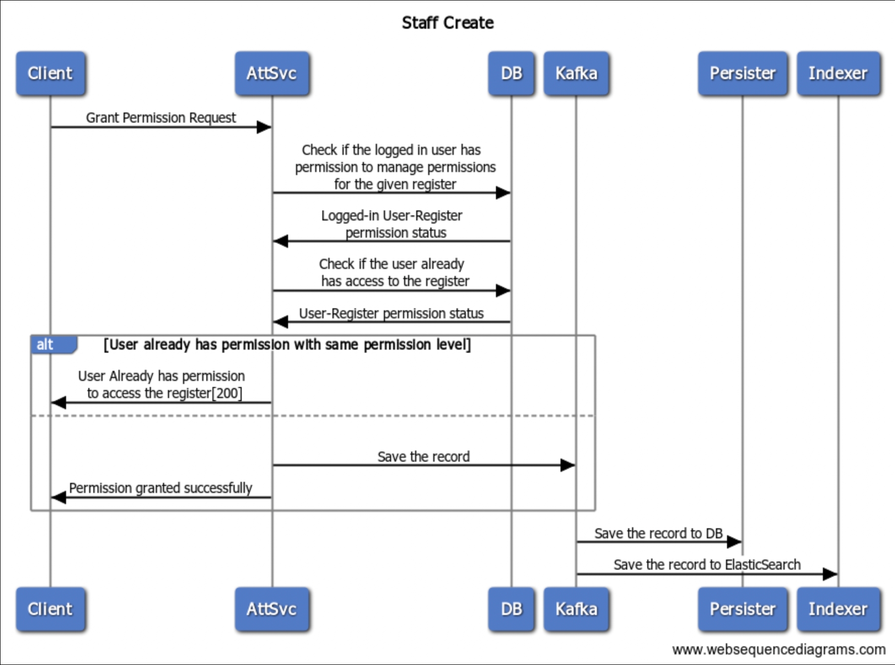
Web Sequence Diagrams
Attendance Register



Staff


Attendee


Attendance Log



Was this helpful?
