Program Service
Overview
The Program Service is constructed using iFIX specifications and serves as an extensive platform aimed at simplifying program creation, sanction management, fund allocation, and disbursement execution. It equips organizations with essential tools to effectively oversee available funds and guarantee transparent and accountable distribution to designated beneficiaries.
Functional Overview
Funds Summary
IFMS adapter manages funds summary based on the head of accounts and SSU codes. It creates sanctions for each head of accounts and SSU details based on ULB tenant ID.
Three types of transactions can be received from the JIT VA API -
Initial Allotment - A new sanction will be created only if AllotmentTxnType is Initial Allotment.
Additional allotment - For this type of transaction it will update the amount of existing sanction.
Allotment withdrawal - It deducts the transaction amount from the sanction for this type of transaction.
Payment Instructions
When a bill is approved this service creates payment using the expense service.
Some consumers keep listening to the payment create Kafka topic and generate payment instructions (PI) using payment and bill details and post the PI to the IFMS system using JIT API.
A new PI will be generated when enough funds are available for any head of accounts for that tenantId.
Before posting the PI there were multiple enrichments like bank account details, org and individual details, etc.
After creating the PI it deducts the available balance from the funds summary.
If a PI is created for any payment then the user can not generate a PI again till the PI fails.
It keeps a log of each status call of PI and saves it in the DB
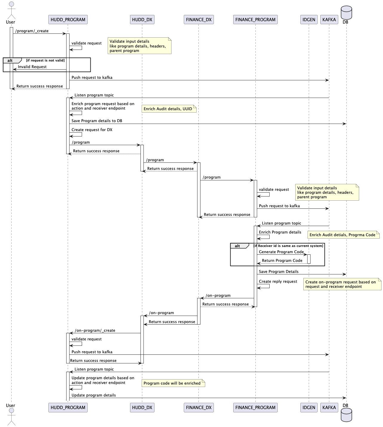
Program Service takes care of Program, Sanction, Allocation and Disbursement using the standardized exchange interface.
iFIX API Specification
API spec YAML is here. Click below to view it in Swagger Editor.
Implemented API Specifications
Base Path: /program-service/
API Contract Link
API spec YAML is here. Click below to view it in Swagger Editor.
APIs
Create programs in the system
Signature of {header}+{message} body verified using sender's signing public key
TgE1hcA2E+YPMdPGz4vveKQpR0x+pgzRTlet52qh63Kekr71vWWScXqaRFtQW64uRFZGBUhHYYZQ2y6LffwnNOOQhhssaThhqVBhXNEwX9i75SNYXi5XSJVDYzSyHrhF20HW6RE9mAVWdc80i7d+FXlh+b/U+fnj+SrZ2s6Xd0WUZvU29LgqeUpyznlWLu1mDdJxNZavsDLWmxjTnknqBjDvwSc35WhFDhXDA2lWmm8YpZ1Y6TBmvvtVS7mAOTnhFy9sdCbrLcfXk5QWIsdzlvPqlkvdwEf30OZ6ewb680Aj3hO2OT5LCv7iLyz7C7srnB9lJT5gXiw+eSnktPXlDA==HTTP layer error details
HTTP layer error details
HTTP layer error details
Acknowledgement of message received after successful validation of message and signature
POST /ifix/v1/program HTTP/1.1
Host:
Content-Type: application/json
Accept: */*
Content-Length: 2882
{
"signature": "TgE1hcA2E+YPMdPGz4vveKQpR0x+pgzRTlet52qh63Kekr71vWWScXqaRFtQW64uRFZGBUhHYYZQ2y6LffwnNOOQhhssaThhqVBhXNEwX9i75SNYXi5XSJVDYzSyHrhF20HW6RE9mAVWdc80i7d+FXlh+b/U+fnj+SrZ2s6Xd0WUZvU29LgqeUpyznlWLu1mDdJxNZavsDLWmxjTnknqBjDvwSc35WhFDhXDA2lWmm8YpZ1Y6TBmvvtVS7mAOTnhFy9sdCbrLcfXk5QWIsdzlvPqlkvdwEf30OZ6ewb680Aj3hO2OT5LCv7iLyz7C7srnB9lJT5gXiw+eSnktPXlDA==",
"header": {
"message_id": "251c51eb-e970-4e01-a99a-70136c47a934",
"message_ts": 1708428280,
"action": "create",
"sender_id": "ifix@https://mukta.odisa.govt.org",
"sender_uri": "https://mukta.odisa.govt.org/{namespace}/callback/on-search",
"receiver_id": "ifix@https://ifms.odisa.govt.org"
},
"message": {
"name": "Community Development Initiative",
"linked_id": "sanction:251c51eb-e970-4e01-a99a-70136c47a934",
"location_code": "pb.jalandhar",
"program_code": "PORG/2023-24/00001",
"transaction_id": "PI/2023-24/00001",
"net_amount": 1000,
"gross_amount": 1000,
"individual": {
"name": "John",
"email": "[email protected]",
"phone": 9876543210,
"pin": 110001,
"address": "3476, Gali Bajrang Bali, Delhi"
},
"children": [
{
"name": "Community Development Initiative",
"linked_id": "sanction:251c51eb-e970-4e01-a99a-70136c47a934",
"location_code": "pb.jalandhar",
"program_code": "PORG/2023-24/00001",
"transaction_id": "PI/2023-24/00001",
"net_amount": 1000,
"gross_amount": 1000,
"individual": {
"name": "John",
"email": "[email protected]",
"phone": 9876543210,
"pin": 110001,
"address": "3476, Gali Bajrang Bali, Delhi"
},
"children": [
{
"name": "Community Development Initiative",
"linked_id": "sanction:251c51eb-e970-4e01-a99a-70136c47a934",
"location_code": "pb.jalandhar",
"program_code": "PORG/2023-24/00001",
"transaction_id": "PI/2023-24/00001",
"net_amount": 1000,
"gross_amount": 1000,
"individual": {
"name": "John",
"email": "[email protected]",
"phone": 9876543210,
"pin": 110001,
"address": "3476, Gali Bajrang Bali, Delhi"
},
"children": "[Circular Reference]",
"status": {
"status_code": "SUCCESSFUL",
"status_message": "text"
},
"additional_details": {},
"account_code": "1234567890@SBIN0003491",
"function_code": "LIVELIHOOD",
"administration_code": "HUDD",
"recipient_segment_code": "CBO",
"economic_segment_code": "PEOPLE",
"source_of_fund_code": "STATE",
"target_segment_code": "MALE",
"currency_code": "INR",
"locale_code": "LC007"
}
],
"status": {
"status_code": "SUCCESSFUL",
"status_message": "text"
},
"additional_details": {},
"account_code": "1234567890@SBIN0003491",
"function_code": "LIVELIHOOD",
"administration_code": "HUDD",
"recipient_segment_code": "CBO",
"economic_segment_code": "PEOPLE",
"source_of_fund_code": "STATE",
"target_segment_code": "MALE",
"currency_code": "INR",
"locale_code": "LC007"
}
],
"status": {
"status_code": "SUCCESSFUL",
"status_message": "text"
},
"additional_details": {},
"account_code": "1234567890@SBIN0003491",
"function_code": "LIVELIHOOD",
"administration_code": "HUDD",
"recipient_segment_code": "CBO",
"economic_segment_code": "PEOPLE",
"source_of_fund_code": "STATE",
"target_segment_code": "MALE",
"currency_code": "INR",
"locale_code": "LC007"
}
}{
"errors": [
{
"code": "text",
"message": "text"
}
]
}Enables exchange of program related messages
Signature of {header}+{message} body verified using sender's signing public key
TgE1hcA2E+YPMdPGz4vveKQpR0x+pgzRTlet52qh63Kekr71vWWScXqaRFtQW64uRFZGBUhHYYZQ2y6LffwnNOOQhhssaThhqVBhXNEwX9i75SNYXi5XSJVDYzSyHrhF20HW6RE9mAVWdc80i7d+FXlh+b/U+fnj+SrZ2s6Xd0WUZvU29LgqeUpyznlWLu1mDdJxNZavsDLWmxjTnknqBjDvwSc35WhFDhXDA2lWmm8YpZ1Y6TBmvvtVS7mAOTnhFy9sdCbrLcfXk5QWIsdzlvPqlkvdwEf30OZ6ewb680Aj3hO2OT5LCv7iLyz7C7srnB9lJT5gXiw+eSnktPXlDA==HTTP layer error details
HTTP layer error details
HTTP layer error details
Acknowledgement of message received after successful validation of message and signature
POST /ifix/v1/on-program HTTP/1.1
Host:
Content-Type: application/json
Accept: */*
Content-Length: 2146
{
"signature": "TgE1hcA2E+YPMdPGz4vveKQpR0x+pgzRTlet52qh63Kekr71vWWScXqaRFtQW64uRFZGBUhHYYZQ2y6LffwnNOOQhhssaThhqVBhXNEwX9i75SNYXi5XSJVDYzSyHrhF20HW6RE9mAVWdc80i7d+FXlh+b/U+fnj+SrZ2s6Xd0WUZvU29LgqeUpyznlWLu1mDdJxNZavsDLWmxjTnknqBjDvwSc35WhFDhXDA2lWmm8YpZ1Y6TBmvvtVS7mAOTnhFy9sdCbrLcfXk5QWIsdzlvPqlkvdwEf30OZ6ewb680Aj3hO2OT5LCv7iLyz7C7srnB9lJT5gXiw+eSnktPXlDA==",
"header": {
"message_id": "251c51eb-e970-4e01-a99a-70136c47a934",
"message_ts": 1708428280,
"action": "update",
"sender_id": "ifix@https://mukta.odisa.govt.org",
"sender_uri": "https://mukta.odisa.govt.org/{namespace}/callback/on-search",
"receiver_id": "ifix@https://ifms.odisa.govt.org"
},
"message": {
"name": "Community Development Initiative",
"linked_id": "sanction:251c51eb-e970-4e01-a99a-70136c47a934",
"location_code": "pb.jalandhar",
"program_code": "PORG/2023-24/00001",
"transaction_id": "PI/2023-24/00001",
"net_amount": 1000,
"gross_amount": 1000,
"individual": {
"name": "John",
"email": "[email protected]",
"phone": 9876543210,
"pin": 110001,
"address": "3476, Gali Bajrang Bali, Delhi"
},
"children": [
{
"name": "Community Development Initiative",
"linked_id": "sanction:251c51eb-e970-4e01-a99a-70136c47a934",
"location_code": "pb.jalandhar",
"program_code": "PORG/2023-24/00001",
"transaction_id": "PI/2023-24/00001",
"net_amount": 1000,
"gross_amount": 1000,
"individual": {
"name": "John",
"email": "[email protected]",
"phone": 9876543210,
"pin": 110001,
"address": "3476, Gali Bajrang Bali, Delhi"
},
"children": [
"[Circular Reference]"
],
"status": {
"status_code": "SUCCESSFUL",
"status_message": "text"
},
"additional_details": {},
"account_code": "1234567890@SBIN0003491",
"function_code": "LIVELIHOOD",
"administration_code": "HUDD",
"recipient_segment_code": "CBO",
"economic_segment_code": "PEOPLE",
"source_of_fund_code": "STATE",
"target_segment_code": "MALE",
"currency_code": "INR",
"locale_code": "LC007"
}
],
"status": {
"status_code": "SUCCESSFUL",
"status_message": "text"
},
"additional_details": {},
"account_code": "1234567890@SBIN0003491",
"function_code": "LIVELIHOOD",
"administration_code": "HUDD",
"recipient_segment_code": "CBO",
"economic_segment_code": "PEOPLE",
"source_of_fund_code": "STATE",
"target_segment_code": "MALE",
"currency_code": "INR",
"locale_code": "LC007"
}
}{
"errors": [
{
"code": "text",
"message": "text"
}
]
}Creates estimate for the program.
Signature of {header}+{message} body verified using sender's signing public key
TgE1hcA2E+YPMdPGz4vveKQpR0x+pgzRTlet52qh63Kekr71vWWScXqaRFtQW64uRFZGBUhHYYZQ2y6LffwnNOOQhhssaThhqVBhXNEwX9i75SNYXi5XSJVDYzSyHrhF20HW6RE9mAVWdc80i7d+FXlh+b/U+fnj+SrZ2s6Xd0WUZvU29LgqeUpyznlWLu1mDdJxNZavsDLWmxjTnknqBjDvwSc35WhFDhXDA2lWmm8YpZ1Y6TBmvvtVS7mAOTnhFy9sdCbrLcfXk5QWIsdzlvPqlkvdwEf30OZ6ewb680Aj3hO2OT5LCv7iLyz7C7srnB9lJT5gXiw+eSnktPXlDA==HTTP layer error details
HTTP layer error details
HTTP layer error details
Acknowledgement of message received after successful validation of message and signature
POST /ifix/v1/estimate HTTP/1.1
Host:
Content-Type: application/json
Accept: */*
Content-Length: 2882
{
"signature": "TgE1hcA2E+YPMdPGz4vveKQpR0x+pgzRTlet52qh63Kekr71vWWScXqaRFtQW64uRFZGBUhHYYZQ2y6LffwnNOOQhhssaThhqVBhXNEwX9i75SNYXi5XSJVDYzSyHrhF20HW6RE9mAVWdc80i7d+FXlh+b/U+fnj+SrZ2s6Xd0WUZvU29LgqeUpyznlWLu1mDdJxNZavsDLWmxjTnknqBjDvwSc35WhFDhXDA2lWmm8YpZ1Y6TBmvvtVS7mAOTnhFy9sdCbrLcfXk5QWIsdzlvPqlkvdwEf30OZ6ewb680Aj3hO2OT5LCv7iLyz7C7srnB9lJT5gXiw+eSnktPXlDA==",
"header": {
"message_id": "251c51eb-e970-4e01-a99a-70136c47a934",
"message_ts": 1708428280,
"action": "create",
"sender_id": "ifix@https://mukta.odisa.govt.org",
"sender_uri": "https://mukta.odisa.govt.org/{namespace}/callback/on-search",
"receiver_id": "ifix@https://ifms.odisa.govt.org"
},
"message": {
"name": "Community Development Initiative",
"linked_id": "sanction:251c51eb-e970-4e01-a99a-70136c47a934",
"location_code": "pb.jalandhar",
"program_code": "PORG/2023-24/00001",
"transaction_id": "PI/2023-24/00001",
"net_amount": 1000,
"gross_amount": 1000,
"individual": {
"name": "John",
"email": "[email protected]",
"phone": 9876543210,
"pin": 110001,
"address": "3476, Gali Bajrang Bali, Delhi"
},
"children": [
{
"name": "Community Development Initiative",
"linked_id": "sanction:251c51eb-e970-4e01-a99a-70136c47a934",
"location_code": "pb.jalandhar",
"program_code": "PORG/2023-24/00001",
"transaction_id": "PI/2023-24/00001",
"net_amount": 1000,
"gross_amount": 1000,
"individual": {
"name": "John",
"email": "[email protected]",
"phone": 9876543210,
"pin": 110001,
"address": "3476, Gali Bajrang Bali, Delhi"
},
"children": [
{
"name": "Community Development Initiative",
"linked_id": "sanction:251c51eb-e970-4e01-a99a-70136c47a934",
"location_code": "pb.jalandhar",
"program_code": "PORG/2023-24/00001",
"transaction_id": "PI/2023-24/00001",
"net_amount": 1000,
"gross_amount": 1000,
"individual": {
"name": "John",
"email": "[email protected]",
"phone": 9876543210,
"pin": 110001,
"address": "3476, Gali Bajrang Bali, Delhi"
},
"children": "[Circular Reference]",
"status": {
"status_code": "SUCCESSFUL",
"status_message": "text"
},
"additional_details": {},
"account_code": "1234567890@SBIN0003491",
"function_code": "LIVELIHOOD",
"administration_code": "HUDD",
"recipient_segment_code": "CBO",
"economic_segment_code": "PEOPLE",
"source_of_fund_code": "STATE",
"target_segment_code": "MALE",
"currency_code": "INR",
"locale_code": "LC007"
}
],
"status": {
"status_code": "SUCCESSFUL",
"status_message": "text"
},
"additional_details": {},
"account_code": "1234567890@SBIN0003491",
"function_code": "LIVELIHOOD",
"administration_code": "HUDD",
"recipient_segment_code": "CBO",
"economic_segment_code": "PEOPLE",
"source_of_fund_code": "STATE",
"target_segment_code": "MALE",
"currency_code": "INR",
"locale_code": "LC007"
}
],
"status": {
"status_code": "SUCCESSFUL",
"status_message": "text"
},
"additional_details": {},
"account_code": "1234567890@SBIN0003491",
"function_code": "LIVELIHOOD",
"administration_code": "HUDD",
"recipient_segment_code": "CBO",
"economic_segment_code": "PEOPLE",
"source_of_fund_code": "STATE",
"target_segment_code": "MALE",
"currency_code": "INR",
"locale_code": "LC007"
}
}{
"errors": [
{
"code": "text",
"message": "text"
}
]
}User can update the estimate if already created using on-estimate.
Signature of {header}+{message} body verified using sender's signing public key
TgE1hcA2E+YPMdPGz4vveKQpR0x+pgzRTlet52qh63Kekr71vWWScXqaRFtQW64uRFZGBUhHYYZQ2y6LffwnNOOQhhssaThhqVBhXNEwX9i75SNYXi5XSJVDYzSyHrhF20HW6RE9mAVWdc80i7d+FXlh+b/U+fnj+SrZ2s6Xd0WUZvU29LgqeUpyznlWLu1mDdJxNZavsDLWmxjTnknqBjDvwSc35WhFDhXDA2lWmm8YpZ1Y6TBmvvtVS7mAOTnhFy9sdCbrLcfXk5QWIsdzlvPqlkvdwEf30OZ6ewb680Aj3hO2OT5LCv7iLyz7C7srnB9lJT5gXiw+eSnktPXlDA==HTTP layer error details
HTTP layer error details
HTTP layer error details
Acknowledgement of message received after successful validation of message and signature
POST /ifix/v1/on-estimate HTTP/1.1
Host:
Content-Type: application/json
Accept: */*
Content-Length: 2882
{
"signature": "TgE1hcA2E+YPMdPGz4vveKQpR0x+pgzRTlet52qh63Kekr71vWWScXqaRFtQW64uRFZGBUhHYYZQ2y6LffwnNOOQhhssaThhqVBhXNEwX9i75SNYXi5XSJVDYzSyHrhF20HW6RE9mAVWdc80i7d+FXlh+b/U+fnj+SrZ2s6Xd0WUZvU29LgqeUpyznlWLu1mDdJxNZavsDLWmxjTnknqBjDvwSc35WhFDhXDA2lWmm8YpZ1Y6TBmvvtVS7mAOTnhFy9sdCbrLcfXk5QWIsdzlvPqlkvdwEf30OZ6ewb680Aj3hO2OT5LCv7iLyz7C7srnB9lJT5gXiw+eSnktPXlDA==",
"header": {
"message_id": "251c51eb-e970-4e01-a99a-70136c47a934",
"message_ts": 1708428280,
"action": "create",
"sender_id": "ifix@https://mukta.odisa.govt.org",
"sender_uri": "https://mukta.odisa.govt.org/{namespace}/callback/on-search",
"receiver_id": "ifix@https://ifms.odisa.govt.org"
},
"message": {
"name": "Community Development Initiative",
"linked_id": "sanction:251c51eb-e970-4e01-a99a-70136c47a934",
"location_code": "pb.jalandhar",
"program_code": "PORG/2023-24/00001",
"transaction_id": "PI/2023-24/00001",
"net_amount": 1000,
"gross_amount": 1000,
"individual": {
"name": "John",
"email": "[email protected]",
"phone": 9876543210,
"pin": 110001,
"address": "3476, Gali Bajrang Bali, Delhi"
},
"children": [
{
"name": "Community Development Initiative",
"linked_id": "sanction:251c51eb-e970-4e01-a99a-70136c47a934",
"location_code": "pb.jalandhar",
"program_code": "PORG/2023-24/00001",
"transaction_id": "PI/2023-24/00001",
"net_amount": 1000,
"gross_amount": 1000,
"individual": {
"name": "John",
"email": "[email protected]",
"phone": 9876543210,
"pin": 110001,
"address": "3476, Gali Bajrang Bali, Delhi"
},
"children": [
{
"name": "Community Development Initiative",
"linked_id": "sanction:251c51eb-e970-4e01-a99a-70136c47a934",
"location_code": "pb.jalandhar",
"program_code": "PORG/2023-24/00001",
"transaction_id": "PI/2023-24/00001",
"net_amount": 1000,
"gross_amount": 1000,
"individual": {
"name": "John",
"email": "[email protected]",
"phone": 9876543210,
"pin": 110001,
"address": "3476, Gali Bajrang Bali, Delhi"
},
"children": "[Circular Reference]",
"status": {
"status_code": "SUCCESSFUL",
"status_message": "text"
},
"additional_details": {},
"account_code": "1234567890@SBIN0003491",
"function_code": "LIVELIHOOD",
"administration_code": "HUDD",
"recipient_segment_code": "CBO",
"economic_segment_code": "PEOPLE",
"source_of_fund_code": "STATE",
"target_segment_code": "MALE",
"currency_code": "INR",
"locale_code": "LC007"
}
],
"status": {
"status_code": "SUCCESSFUL",
"status_message": "text"
},
"additional_details": {},
"account_code": "1234567890@SBIN0003491",
"function_code": "LIVELIHOOD",
"administration_code": "HUDD",
"recipient_segment_code": "CBO",
"economic_segment_code": "PEOPLE",
"source_of_fund_code": "STATE",
"target_segment_code": "MALE",
"currency_code": "INR",
"locale_code": "LC007"
}
],
"status": {
"status_code": "SUCCESSFUL",
"status_message": "text"
},
"additional_details": {},
"account_code": "1234567890@SBIN0003491",
"function_code": "LIVELIHOOD",
"administration_code": "HUDD",
"recipient_segment_code": "CBO",
"economic_segment_code": "PEOPLE",
"source_of_fund_code": "STATE",
"target_segment_code": "MALE",
"currency_code": "INR",
"locale_code": "LC007"
}
}{
"errors": [
{
"code": "text",
"message": "text"
}
]
}Create sanction request in the system, this sanction is linked with program.
Signature of {header}+{message} body verified using sender's signing public key
TgE1hcA2E+YPMdPGz4vveKQpR0x+pgzRTlet52qh63Kekr71vWWScXqaRFtQW64uRFZGBUhHYYZQ2y6LffwnNOOQhhssaThhqVBhXNEwX9i75SNYXi5XSJVDYzSyHrhF20HW6RE9mAVWdc80i7d+FXlh+b/U+fnj+SrZ2s6Xd0WUZvU29LgqeUpyznlWLu1mDdJxNZavsDLWmxjTnknqBjDvwSc35WhFDhXDA2lWmm8YpZ1Y6TBmvvtVS7mAOTnhFy9sdCbrLcfXk5QWIsdzlvPqlkvdwEf30OZ6ewb680Aj3hO2OT5LCv7iLyz7C7srnB9lJT5gXiw+eSnktPXlDA==HTTP layer error details
HTTP layer error details
HTTP layer error details
Acknowledgement of message received after successful validation of message and signature
POST /ifix/v1/sanction HTTP/1.1
Host:
Content-Type: application/json
Accept: */*
Content-Length: 2882
{
"signature": "TgE1hcA2E+YPMdPGz4vveKQpR0x+pgzRTlet52qh63Kekr71vWWScXqaRFtQW64uRFZGBUhHYYZQ2y6LffwnNOOQhhssaThhqVBhXNEwX9i75SNYXi5XSJVDYzSyHrhF20HW6RE9mAVWdc80i7d+FXlh+b/U+fnj+SrZ2s6Xd0WUZvU29LgqeUpyznlWLu1mDdJxNZavsDLWmxjTnknqBjDvwSc35WhFDhXDA2lWmm8YpZ1Y6TBmvvtVS7mAOTnhFy9sdCbrLcfXk5QWIsdzlvPqlkvdwEf30OZ6ewb680Aj3hO2OT5LCv7iLyz7C7srnB9lJT5gXiw+eSnktPXlDA==",
"header": {
"message_id": "251c51eb-e970-4e01-a99a-70136c47a934",
"message_ts": 1708428280,
"action": "create",
"sender_id": "ifix@https://mukta.odisa.govt.org",
"sender_uri": "https://mukta.odisa.govt.org/{namespace}/callback/on-search",
"receiver_id": "ifix@https://ifms.odisa.govt.org"
},
"message": {
"name": "Community Development Initiative",
"linked_id": "sanction:251c51eb-e970-4e01-a99a-70136c47a934",
"location_code": "pb.jalandhar",
"program_code": "PORG/2023-24/00001",
"transaction_id": "PI/2023-24/00001",
"net_amount": 1000,
"gross_amount": 1000,
"individual": {
"name": "John",
"email": "[email protected]",
"phone": 9876543210,
"pin": 110001,
"address": "3476, Gali Bajrang Bali, Delhi"
},
"children": [
{
"name": "Community Development Initiative",
"linked_id": "sanction:251c51eb-e970-4e01-a99a-70136c47a934",
"location_code": "pb.jalandhar",
"program_code": "PORG/2023-24/00001",
"transaction_id": "PI/2023-24/00001",
"net_amount": 1000,
"gross_amount": 1000,
"individual": {
"name": "John",
"email": "[email protected]",
"phone": 9876543210,
"pin": 110001,
"address": "3476, Gali Bajrang Bali, Delhi"
},
"children": [
{
"name": "Community Development Initiative",
"linked_id": "sanction:251c51eb-e970-4e01-a99a-70136c47a934",
"location_code": "pb.jalandhar",
"program_code": "PORG/2023-24/00001",
"transaction_id": "PI/2023-24/00001",
"net_amount": 1000,
"gross_amount": 1000,
"individual": {
"name": "John",
"email": "[email protected]",
"phone": 9876543210,
"pin": 110001,
"address": "3476, Gali Bajrang Bali, Delhi"
},
"children": "[Circular Reference]",
"status": {
"status_code": "SUCCESSFUL",
"status_message": "text"
},
"additional_details": {},
"account_code": "1234567890@SBIN0003491",
"function_code": "LIVELIHOOD",
"administration_code": "HUDD",
"recipient_segment_code": "CBO",
"economic_segment_code": "PEOPLE",
"source_of_fund_code": "STATE",
"target_segment_code": "MALE",
"currency_code": "INR",
"locale_code": "LC007"
}
],
"status": {
"status_code": "SUCCESSFUL",
"status_message": "text"
},
"additional_details": {},
"account_code": "1234567890@SBIN0003491",
"function_code": "LIVELIHOOD",
"administration_code": "HUDD",
"recipient_segment_code": "CBO",
"economic_segment_code": "PEOPLE",
"source_of_fund_code": "STATE",
"target_segment_code": "MALE",
"currency_code": "INR",
"locale_code": "LC007"
}
],
"status": {
"status_code": "SUCCESSFUL",
"status_message": "text"
},
"additional_details": {},
"account_code": "1234567890@SBIN0003491",
"function_code": "LIVELIHOOD",
"administration_code": "HUDD",
"recipient_segment_code": "CBO",
"economic_segment_code": "PEOPLE",
"source_of_fund_code": "STATE",
"target_segment_code": "MALE",
"currency_code": "INR",
"locale_code": "LC007"
}
}{
"errors": [
{
"code": "text",
"message": "text"
}
]
}Update staus of created sanciton request.
Signature of {header}+{message} body verified using sender's signing public key
TgE1hcA2E+YPMdPGz4vveKQpR0x+pgzRTlet52qh63Kekr71vWWScXqaRFtQW64uRFZGBUhHYYZQ2y6LffwnNOOQhhssaThhqVBhXNEwX9i75SNYXi5XSJVDYzSyHrhF20HW6RE9mAVWdc80i7d+FXlh+b/U+fnj+SrZ2s6Xd0WUZvU29LgqeUpyznlWLu1mDdJxNZavsDLWmxjTnknqBjDvwSc35WhFDhXDA2lWmm8YpZ1Y6TBmvvtVS7mAOTnhFy9sdCbrLcfXk5QWIsdzlvPqlkvdwEf30OZ6ewb680Aj3hO2OT5LCv7iLyz7C7srnB9lJT5gXiw+eSnktPXlDA==HTTP layer error details
HTTP layer error details
HTTP layer error details
Acknowledgement of message received after successful validation of message and signature
POST /ifix/v1/on-sanction HTTP/1.1
Host:
Content-Type: application/json
Accept: */*
Content-Length: 2882
{
"signature": "TgE1hcA2E+YPMdPGz4vveKQpR0x+pgzRTlet52qh63Kekr71vWWScXqaRFtQW64uRFZGBUhHYYZQ2y6LffwnNOOQhhssaThhqVBhXNEwX9i75SNYXi5XSJVDYzSyHrhF20HW6RE9mAVWdc80i7d+FXlh+b/U+fnj+SrZ2s6Xd0WUZvU29LgqeUpyznlWLu1mDdJxNZavsDLWmxjTnknqBjDvwSc35WhFDhXDA2lWmm8YpZ1Y6TBmvvtVS7mAOTnhFy9sdCbrLcfXk5QWIsdzlvPqlkvdwEf30OZ6ewb680Aj3hO2OT5LCv7iLyz7C7srnB9lJT5gXiw+eSnktPXlDA==",
"header": {
"message_id": "251c51eb-e970-4e01-a99a-70136c47a934",
"message_ts": 1708428280,
"action": "update",
"sender_id": "ifix@https://mukta.odisa.govt.org",
"sender_uri": "https://mukta.odisa.govt.org/{namespace}/callback/on-search",
"receiver_id": "ifix@https://ifms.odisa.govt.org"
},
"message": {
"name": "Community Development Initiative",
"linked_id": "sanction:251c51eb-e970-4e01-a99a-70136c47a934",
"location_code": "pb.jalandhar",
"program_code": "PORG/2023-24/00001",
"transaction_id": "PI/2023-24/00001",
"net_amount": 1000,
"gross_amount": 1000,
"individual": {
"name": "John",
"email": "[email protected]",
"phone": 9876543210,
"pin": 110001,
"address": "3476, Gali Bajrang Bali, Delhi"
},
"children": [
{
"name": "Community Development Initiative",
"linked_id": "sanction:251c51eb-e970-4e01-a99a-70136c47a934",
"location_code": "pb.jalandhar",
"program_code": "PORG/2023-24/00001",
"transaction_id": "PI/2023-24/00001",
"net_amount": 1000,
"gross_amount": 1000,
"individual": {
"name": "John",
"email": "[email protected]",
"phone": 9876543210,
"pin": 110001,
"address": "3476, Gali Bajrang Bali, Delhi"
},
"children": [
{
"name": "Community Development Initiative",
"linked_id": "sanction:251c51eb-e970-4e01-a99a-70136c47a934",
"location_code": "pb.jalandhar",
"program_code": "PORG/2023-24/00001",
"transaction_id": "PI/2023-24/00001",
"net_amount": 1000,
"gross_amount": 1000,
"individual": {
"name": "John",
"email": "[email protected]",
"phone": 9876543210,
"pin": 110001,
"address": "3476, Gali Bajrang Bali, Delhi"
},
"children": "[Circular Reference]",
"status": {
"status_code": "SUCCESSFUL",
"status_message": "text"
},
"additional_details": {},
"account_code": "1234567890@SBIN0003491",
"function_code": "LIVELIHOOD",
"administration_code": "HUDD",
"recipient_segment_code": "CBO",
"economic_segment_code": "PEOPLE",
"source_of_fund_code": "STATE",
"target_segment_code": "MALE",
"currency_code": "INR",
"locale_code": "LC007"
}
],
"status": {
"status_code": "SUCCESSFUL",
"status_message": "text"
},
"additional_details": {},
"account_code": "1234567890@SBIN0003491",
"function_code": "LIVELIHOOD",
"administration_code": "HUDD",
"recipient_segment_code": "CBO",
"economic_segment_code": "PEOPLE",
"source_of_fund_code": "STATE",
"target_segment_code": "MALE",
"currency_code": "INR",
"locale_code": "LC007"
}
],
"status": {
"status_code": "SUCCESSFUL",
"status_message": "text"
},
"additional_details": {},
"account_code": "1234567890@SBIN0003491",
"function_code": "LIVELIHOOD",
"administration_code": "HUDD",
"recipient_segment_code": "CBO",
"economic_segment_code": "PEOPLE",
"source_of_fund_code": "STATE",
"target_segment_code": "MALE",
"currency_code": "INR",
"locale_code": "LC007"
}
}{
"errors": [
{
"code": "text",
"message": "text"
}
]
}User can request to create an allocation for sanction.
Signature of {header}+{message} body verified using sender's signing public key
TgE1hcA2E+YPMdPGz4vveKQpR0x+pgzRTlet52qh63Kekr71vWWScXqaRFtQW64uRFZGBUhHYYZQ2y6LffwnNOOQhhssaThhqVBhXNEwX9i75SNYXi5XSJVDYzSyHrhF20HW6RE9mAVWdc80i7d+FXlh+b/U+fnj+SrZ2s6Xd0WUZvU29LgqeUpyznlWLu1mDdJxNZavsDLWmxjTnknqBjDvwSc35WhFDhXDA2lWmm8YpZ1Y6TBmvvtVS7mAOTnhFy9sdCbrLcfXk5QWIsdzlvPqlkvdwEf30OZ6ewb680Aj3hO2OT5LCv7iLyz7C7srnB9lJT5gXiw+eSnktPXlDA==HTTP layer error details
HTTP layer error details
HTTP layer error details
Acknowledgement of message received after successful validation of message and signature
POST /ifix/v1/allocation HTTP/1.1
Host:
Content-Type: application/json
Accept: */*
Content-Length: 2882
{
"signature": "TgE1hcA2E+YPMdPGz4vveKQpR0x+pgzRTlet52qh63Kekr71vWWScXqaRFtQW64uRFZGBUhHYYZQ2y6LffwnNOOQhhssaThhqVBhXNEwX9i75SNYXi5XSJVDYzSyHrhF20HW6RE9mAVWdc80i7d+FXlh+b/U+fnj+SrZ2s6Xd0WUZvU29LgqeUpyznlWLu1mDdJxNZavsDLWmxjTnknqBjDvwSc35WhFDhXDA2lWmm8YpZ1Y6TBmvvtVS7mAOTnhFy9sdCbrLcfXk5QWIsdzlvPqlkvdwEf30OZ6ewb680Aj3hO2OT5LCv7iLyz7C7srnB9lJT5gXiw+eSnktPXlDA==",
"header": {
"message_id": "251c51eb-e970-4e01-a99a-70136c47a934",
"message_ts": 1708428280,
"action": "create",
"sender_id": "ifix@https://mukta.odisa.govt.org",
"sender_uri": "https://mukta.odisa.govt.org/{namespace}/callback/on-search",
"receiver_id": "ifix@https://ifms.odisa.govt.org"
},
"message": {
"name": "Community Development Initiative",
"linked_id": "sanction:251c51eb-e970-4e01-a99a-70136c47a934",
"location_code": "pb.jalandhar",
"program_code": "PORG/2023-24/00001",
"transaction_id": "PI/2023-24/00001",
"net_amount": 1000,
"gross_amount": 1000,
"individual": {
"name": "John",
"email": "[email protected]",
"phone": 9876543210,
"pin": 110001,
"address": "3476, Gali Bajrang Bali, Delhi"
},
"children": [
{
"name": "Community Development Initiative",
"linked_id": "sanction:251c51eb-e970-4e01-a99a-70136c47a934",
"location_code": "pb.jalandhar",
"program_code": "PORG/2023-24/00001",
"transaction_id": "PI/2023-24/00001",
"net_amount": 1000,
"gross_amount": 1000,
"individual": {
"name": "John",
"email": "[email protected]",
"phone": 9876543210,
"pin": 110001,
"address": "3476, Gali Bajrang Bali, Delhi"
},
"children": [
{
"name": "Community Development Initiative",
"linked_id": "sanction:251c51eb-e970-4e01-a99a-70136c47a934",
"location_code": "pb.jalandhar",
"program_code": "PORG/2023-24/00001",
"transaction_id": "PI/2023-24/00001",
"net_amount": 1000,
"gross_amount": 1000,
"individual": {
"name": "John",
"email": "[email protected]",
"phone": 9876543210,
"pin": 110001,
"address": "3476, Gali Bajrang Bali, Delhi"
},
"children": "[Circular Reference]",
"status": {
"status_code": "SUCCESSFUL",
"status_message": "text"
},
"additional_details": {},
"account_code": "1234567890@SBIN0003491",
"function_code": "LIVELIHOOD",
"administration_code": "HUDD",
"recipient_segment_code": "CBO",
"economic_segment_code": "PEOPLE",
"source_of_fund_code": "STATE",
"target_segment_code": "MALE",
"currency_code": "INR",
"locale_code": "LC007"
}
],
"status": {
"status_code": "SUCCESSFUL",
"status_message": "text"
},
"additional_details": {},
"account_code": "1234567890@SBIN0003491",
"function_code": "LIVELIHOOD",
"administration_code": "HUDD",
"recipient_segment_code": "CBO",
"economic_segment_code": "PEOPLE",
"source_of_fund_code": "STATE",
"target_segment_code": "MALE",
"currency_code": "INR",
"locale_code": "LC007"
}
],
"status": {
"status_code": "SUCCESSFUL",
"status_message": "text"
},
"additional_details": {},
"account_code": "1234567890@SBIN0003491",
"function_code": "LIVELIHOOD",
"administration_code": "HUDD",
"recipient_segment_code": "CBO",
"economic_segment_code": "PEOPLE",
"source_of_fund_code": "STATE",
"target_segment_code": "MALE",
"currency_code": "INR",
"locale_code": "LC007"
}
}{
"errors": [
{
"code": "text",
"message": "text"
}
]
}Update created allocation staus
Signature of {header}+{message} body verified using sender's signing public key
TgE1hcA2E+YPMdPGz4vveKQpR0x+pgzRTlet52qh63Kekr71vWWScXqaRFtQW64uRFZGBUhHYYZQ2y6LffwnNOOQhhssaThhqVBhXNEwX9i75SNYXi5XSJVDYzSyHrhF20HW6RE9mAVWdc80i7d+FXlh+b/U+fnj+SrZ2s6Xd0WUZvU29LgqeUpyznlWLu1mDdJxNZavsDLWmxjTnknqBjDvwSc35WhFDhXDA2lWmm8YpZ1Y6TBmvvtVS7mAOTnhFy9sdCbrLcfXk5QWIsdzlvPqlkvdwEf30OZ6ewb680Aj3hO2OT5LCv7iLyz7C7srnB9lJT5gXiw+eSnktPXlDA==HTTP layer error details
HTTP layer error details
HTTP layer error details
Acknowledgement of message received after successful validation of message and signature
POST /ifix/v1/on-allocation HTTP/1.1
Host:
Content-Type: application/json
Accept: */*
Content-Length: 2882
{
"signature": "TgE1hcA2E+YPMdPGz4vveKQpR0x+pgzRTlet52qh63Kekr71vWWScXqaRFtQW64uRFZGBUhHYYZQ2y6LffwnNOOQhhssaThhqVBhXNEwX9i75SNYXi5XSJVDYzSyHrhF20HW6RE9mAVWdc80i7d+FXlh+b/U+fnj+SrZ2s6Xd0WUZvU29LgqeUpyznlWLu1mDdJxNZavsDLWmxjTnknqBjDvwSc35WhFDhXDA2lWmm8YpZ1Y6TBmvvtVS7mAOTnhFy9sdCbrLcfXk5QWIsdzlvPqlkvdwEf30OZ6ewb680Aj3hO2OT5LCv7iLyz7C7srnB9lJT5gXiw+eSnktPXlDA==",
"header": {
"message_id": "251c51eb-e970-4e01-a99a-70136c47a934",
"message_ts": 1708428280,
"action": "create",
"sender_id": "ifix@https://mukta.odisa.govt.org",
"sender_uri": "https://mukta.odisa.govt.org/{namespace}/callback/on-search",
"receiver_id": "ifix@https://ifms.odisa.govt.org"
},
"message": {
"name": "Community Development Initiative",
"linked_id": "sanction:251c51eb-e970-4e01-a99a-70136c47a934",
"location_code": "pb.jalandhar",
"program_code": "PORG/2023-24/00001",
"transaction_id": "PI/2023-24/00001",
"net_amount": 1000,
"gross_amount": 1000,
"individual": {
"name": "John",
"email": "[email protected]",
"phone": 9876543210,
"pin": 110001,
"address": "3476, Gali Bajrang Bali, Delhi"
},
"children": [
{
"name": "Community Development Initiative",
"linked_id": "sanction:251c51eb-e970-4e01-a99a-70136c47a934",
"location_code": "pb.jalandhar",
"program_code": "PORG/2023-24/00001",
"transaction_id": "PI/2023-24/00001",
"net_amount": 1000,
"gross_amount": 1000,
"individual": {
"name": "John",
"email": "[email protected]",
"phone": 9876543210,
"pin": 110001,
"address": "3476, Gali Bajrang Bali, Delhi"
},
"children": [
{
"name": "Community Development Initiative",
"linked_id": "sanction:251c51eb-e970-4e01-a99a-70136c47a934",
"location_code": "pb.jalandhar",
"program_code": "PORG/2023-24/00001",
"transaction_id": "PI/2023-24/00001",
"net_amount": 1000,
"gross_amount": 1000,
"individual": {
"name": "John",
"email": "[email protected]",
"phone": 9876543210,
"pin": 110001,
"address": "3476, Gali Bajrang Bali, Delhi"
},
"children": "[Circular Reference]",
"status": {
"status_code": "SUCCESSFUL",
"status_message": "text"
},
"additional_details": {},
"account_code": "1234567890@SBIN0003491",
"function_code": "LIVELIHOOD",
"administration_code": "HUDD",
"recipient_segment_code": "CBO",
"economic_segment_code": "PEOPLE",
"source_of_fund_code": "STATE",
"target_segment_code": "MALE",
"currency_code": "INR",
"locale_code": "LC007"
}
],
"status": {
"status_code": "SUCCESSFUL",
"status_message": "text"
},
"additional_details": {},
"account_code": "1234567890@SBIN0003491",
"function_code": "LIVELIHOOD",
"administration_code": "HUDD",
"recipient_segment_code": "CBO",
"economic_segment_code": "PEOPLE",
"source_of_fund_code": "STATE",
"target_segment_code": "MALE",
"currency_code": "INR",
"locale_code": "LC007"
}
],
"status": {
"status_code": "SUCCESSFUL",
"status_message": "text"
},
"additional_details": {},
"account_code": "1234567890@SBIN0003491",
"function_code": "LIVELIHOOD",
"administration_code": "HUDD",
"recipient_segment_code": "CBO",
"economic_segment_code": "PEOPLE",
"source_of_fund_code": "STATE",
"target_segment_code": "MALE",
"currency_code": "INR",
"locale_code": "LC007"
}
}{
"errors": [
{
"code": "text",
"message": "text"
}
]
}Create new disbursement request to initiate payment.
Signature of {header}+{message} body verified using sender's signing public key
TgE1hcA2E+YPMdPGz4vveKQpR0x+pgzRTlet52qh63Kekr71vWWScXqaRFtQW64uRFZGBUhHYYZQ2y6LffwnNOOQhhssaThhqVBhXNEwX9i75SNYXi5XSJVDYzSyHrhF20HW6RE9mAVWdc80i7d+FXlh+b/U+fnj+SrZ2s6Xd0WUZvU29LgqeUpyznlWLu1mDdJxNZavsDLWmxjTnknqBjDvwSc35WhFDhXDA2lWmm8YpZ1Y6TBmvvtVS7mAOTnhFy9sdCbrLcfXk5QWIsdzlvPqlkvdwEf30OZ6ewb680Aj3hO2OT5LCv7iLyz7C7srnB9lJT5gXiw+eSnktPXlDA==HTTP layer error details
HTTP layer error details
HTTP layer error details
Acknowledgement of message received after successful validation of message and signature
POST /ifix/v1/disburse HTTP/1.1
Host:
Content-Type: application/json
Accept: */*
Content-Length: 2146
{
"signature": "TgE1hcA2E+YPMdPGz4vveKQpR0x+pgzRTlet52qh63Kekr71vWWScXqaRFtQW64uRFZGBUhHYYZQ2y6LffwnNOOQhhssaThhqVBhXNEwX9i75SNYXi5XSJVDYzSyHrhF20HW6RE9mAVWdc80i7d+FXlh+b/U+fnj+SrZ2s6Xd0WUZvU29LgqeUpyznlWLu1mDdJxNZavsDLWmxjTnknqBjDvwSc35WhFDhXDA2lWmm8YpZ1Y6TBmvvtVS7mAOTnhFy9sdCbrLcfXk5QWIsdzlvPqlkvdwEf30OZ6ewb680Aj3hO2OT5LCv7iLyz7C7srnB9lJT5gXiw+eSnktPXlDA==",
"header": {
"message_id": "251c51eb-e970-4e01-a99a-70136c47a934",
"message_ts": 1708428280,
"action": "create",
"sender_id": "ifix@https://mukta.odisa.govt.org",
"sender_uri": "https://mukta.odisa.govt.org/{namespace}/callback/on-search",
"receiver_id": "ifix@https://ifms.odisa.govt.org"
},
"message": {
"name": "Community Development Initiative",
"linked_id": "sanction:251c51eb-e970-4e01-a99a-70136c47a934",
"location_code": "pb.jalandhar",
"program_code": "PORG/2023-24/00001",
"transaction_id": "PI/2023-24/00001",
"net_amount": 1000,
"gross_amount": 1000,
"individual": {
"name": "John",
"email": "[email protected]",
"phone": 9876543210,
"pin": 110001,
"address": "3476, Gali Bajrang Bali, Delhi"
},
"children": [
{
"name": "Community Development Initiative",
"linked_id": "sanction:251c51eb-e970-4e01-a99a-70136c47a934",
"location_code": "pb.jalandhar",
"program_code": "PORG/2023-24/00001",
"transaction_id": "PI/2023-24/00001",
"net_amount": 1000,
"gross_amount": 1000,
"individual": {
"name": "John",
"email": "[email protected]",
"phone": 9876543210,
"pin": 110001,
"address": "3476, Gali Bajrang Bali, Delhi"
},
"children": [
"[Circular Reference]"
],
"status": {
"status_code": "SUCCESSFUL",
"status_message": "text"
},
"additional_details": {},
"account_code": "1234567890@SBIN0003491",
"function_code": "LIVELIHOOD",
"administration_code": "HUDD",
"recipient_segment_code": "CBO",
"economic_segment_code": "PEOPLE",
"source_of_fund_code": "STATE",
"target_segment_code": "MALE",
"currency_code": "INR",
"locale_code": "LC007"
}
],
"status": {
"status_code": "SUCCESSFUL",
"status_message": "text"
},
"additional_details": {},
"account_code": "1234567890@SBIN0003491",
"function_code": "LIVELIHOOD",
"administration_code": "HUDD",
"recipient_segment_code": "CBO",
"economic_segment_code": "PEOPLE",
"source_of_fund_code": "STATE",
"target_segment_code": "MALE",
"currency_code": "INR",
"locale_code": "LC007"
}
}{
"errors": [
{
"code": "text",
"message": "text"
}
]
}Updated status of create disburse request
Signature of {header}+{message} body verified using sender's signing public key
TgE1hcA2E+YPMdPGz4vveKQpR0x+pgzRTlet52qh63Kekr71vWWScXqaRFtQW64uRFZGBUhHYYZQ2y6LffwnNOOQhhssaThhqVBhXNEwX9i75SNYXi5XSJVDYzSyHrhF20HW6RE9mAVWdc80i7d+FXlh+b/U+fnj+SrZ2s6Xd0WUZvU29LgqeUpyznlWLu1mDdJxNZavsDLWmxjTnknqBjDvwSc35WhFDhXDA2lWmm8YpZ1Y6TBmvvtVS7mAOTnhFy9sdCbrLcfXk5QWIsdzlvPqlkvdwEf30OZ6ewb680Aj3hO2OT5LCv7iLyz7C7srnB9lJT5gXiw+eSnktPXlDA==HTTP layer error details
HTTP layer error details
HTTP layer error details
Acknowledgement of message received after successful validation of message and signature
POST /ifix/v1/on-disburse HTTP/1.1
Host:
Content-Type: application/json
Accept: */*
Content-Length: 2146
{
"signature": "TgE1hcA2E+YPMdPGz4vveKQpR0x+pgzRTlet52qh63Kekr71vWWScXqaRFtQW64uRFZGBUhHYYZQ2y6LffwnNOOQhhssaThhqVBhXNEwX9i75SNYXi5XSJVDYzSyHrhF20HW6RE9mAVWdc80i7d+FXlh+b/U+fnj+SrZ2s6Xd0WUZvU29LgqeUpyznlWLu1mDdJxNZavsDLWmxjTnknqBjDvwSc35WhFDhXDA2lWmm8YpZ1Y6TBmvvtVS7mAOTnhFy9sdCbrLcfXk5QWIsdzlvPqlkvdwEf30OZ6ewb680Aj3hO2OT5LCv7iLyz7C7srnB9lJT5gXiw+eSnktPXlDA==",
"header": {
"message_id": "251c51eb-e970-4e01-a99a-70136c47a934",
"message_ts": 1708428280,
"action": "update",
"sender_id": "ifix@https://mukta.odisa.govt.org",
"sender_uri": "https://mukta.odisa.govt.org/{namespace}/callback/on-search",
"receiver_id": "ifix@https://ifms.odisa.govt.org"
},
"message": {
"name": "Community Development Initiative",
"linked_id": "sanction:251c51eb-e970-4e01-a99a-70136c47a934",
"location_code": "pb.jalandhar",
"program_code": "PORG/2023-24/00001",
"transaction_id": "PI/2023-24/00001",
"net_amount": 1000,
"gross_amount": 1000,
"individual": {
"name": "John",
"email": "[email protected]",
"phone": 9876543210,
"pin": 110001,
"address": "3476, Gali Bajrang Bali, Delhi"
},
"children": [
{
"name": "Community Development Initiative",
"linked_id": "sanction:251c51eb-e970-4e01-a99a-70136c47a934",
"location_code": "pb.jalandhar",
"program_code": "PORG/2023-24/00001",
"transaction_id": "PI/2023-24/00001",
"net_amount": 1000,
"gross_amount": 1000,
"individual": {
"name": "John",
"email": "[email protected]",
"phone": 9876543210,
"pin": 110001,
"address": "3476, Gali Bajrang Bali, Delhi"
},
"children": [
"[Circular Reference]"
],
"status": {
"status_code": "SUCCESSFUL",
"status_message": "text"
},
"additional_details": {},
"account_code": "1234567890@SBIN0003491",
"function_code": "LIVELIHOOD",
"administration_code": "HUDD",
"recipient_segment_code": "CBO",
"economic_segment_code": "PEOPLE",
"source_of_fund_code": "STATE",
"target_segment_code": "MALE",
"currency_code": "INR",
"locale_code": "LC007"
}
],
"status": {
"status_code": "SUCCESSFUL",
"status_message": "text"
},
"additional_details": {},
"account_code": "1234567890@SBIN0003491",
"function_code": "LIVELIHOOD",
"administration_code": "HUDD",
"recipient_segment_code": "CBO",
"economic_segment_code": "PEOPLE",
"source_of_fund_code": "STATE",
"target_segment_code": "MALE",
"currency_code": "INR",
"locale_code": "LC007"
}
}{
"errors": [
{
"code": "text",
"message": "text"
}
]
}Create new demand request.
Signature of {header}+{message} body verified using sender's signing public key
TgE1hcA2E+YPMdPGz4vveKQpR0x+pgzRTlet52qh63Kekr71vWWScXqaRFtQW64uRFZGBUhHYYZQ2y6LffwnNOOQhhssaThhqVBhXNEwX9i75SNYXi5XSJVDYzSyHrhF20HW6RE9mAVWdc80i7d+FXlh+b/U+fnj+SrZ2s6Xd0WUZvU29LgqeUpyznlWLu1mDdJxNZavsDLWmxjTnknqBjDvwSc35WhFDhXDA2lWmm8YpZ1Y6TBmvvtVS7mAOTnhFy9sdCbrLcfXk5QWIsdzlvPqlkvdwEf30OZ6ewb680Aj3hO2OT5LCv7iLyz7C7srnB9lJT5gXiw+eSnktPXlDA==HTTP layer error details
HTTP layer error details
HTTP layer error details
Acknowledgement of message received after successful validation of message and signature
POST /ifix/v1/demand HTTP/1.1
Host:
Content-Type: application/json
Accept: */*
Content-Length: 2146
{
"signature": "TgE1hcA2E+YPMdPGz4vveKQpR0x+pgzRTlet52qh63Kekr71vWWScXqaRFtQW64uRFZGBUhHYYZQ2y6LffwnNOOQhhssaThhqVBhXNEwX9i75SNYXi5XSJVDYzSyHrhF20HW6RE9mAVWdc80i7d+FXlh+b/U+fnj+SrZ2s6Xd0WUZvU29LgqeUpyznlWLu1mDdJxNZavsDLWmxjTnknqBjDvwSc35WhFDhXDA2lWmm8YpZ1Y6TBmvvtVS7mAOTnhFy9sdCbrLcfXk5QWIsdzlvPqlkvdwEf30OZ6ewb680Aj3hO2OT5LCv7iLyz7C7srnB9lJT5gXiw+eSnktPXlDA==",
"header": {
"message_id": "251c51eb-e970-4e01-a99a-70136c47a934",
"message_ts": 1708428280,
"action": "create",
"sender_id": "ifix@https://mukta.odisa.govt.org",
"sender_uri": "https://mukta.odisa.govt.org/{namespace}/callback/on-search",
"receiver_id": "ifix@https://ifms.odisa.govt.org"
},
"message": {
"name": "Community Development Initiative",
"linked_id": "sanction:251c51eb-e970-4e01-a99a-70136c47a934",
"location_code": "pb.jalandhar",
"program_code": "PORG/2023-24/00001",
"transaction_id": "PI/2023-24/00001",
"net_amount": 1000,
"gross_amount": 1000,
"individual": {
"name": "John",
"email": "[email protected]",
"phone": 9876543210,
"pin": 110001,
"address": "3476, Gali Bajrang Bali, Delhi"
},
"children": [
{
"name": "Community Development Initiative",
"linked_id": "sanction:251c51eb-e970-4e01-a99a-70136c47a934",
"location_code": "pb.jalandhar",
"program_code": "PORG/2023-24/00001",
"transaction_id": "PI/2023-24/00001",
"net_amount": 1000,
"gross_amount": 1000,
"individual": {
"name": "John",
"email": "[email protected]",
"phone": 9876543210,
"pin": 110001,
"address": "3476, Gali Bajrang Bali, Delhi"
},
"children": [
"[Circular Reference]"
],
"status": {
"status_code": "SUCCESSFUL",
"status_message": "text"
},
"additional_details": {},
"account_code": "1234567890@SBIN0003491",
"function_code": "LIVELIHOOD",
"administration_code": "HUDD",
"recipient_segment_code": "CBO",
"economic_segment_code": "PEOPLE",
"source_of_fund_code": "STATE",
"target_segment_code": "MALE",
"currency_code": "INR",
"locale_code": "LC007"
}
],
"status": {
"status_code": "SUCCESSFUL",
"status_message": "text"
},
"additional_details": {},
"account_code": "1234567890@SBIN0003491",
"function_code": "LIVELIHOOD",
"administration_code": "HUDD",
"recipient_segment_code": "CBO",
"economic_segment_code": "PEOPLE",
"source_of_fund_code": "STATE",
"target_segment_code": "MALE",
"currency_code": "INR",
"locale_code": "LC007"
}
}{
"errors": [
{
"code": "text",
"message": "text"
}
]
}Updated create demand request
Signature of {header}+{message} body verified using sender's signing public key
TgE1hcA2E+YPMdPGz4vveKQpR0x+pgzRTlet52qh63Kekr71vWWScXqaRFtQW64uRFZGBUhHYYZQ2y6LffwnNOOQhhssaThhqVBhXNEwX9i75SNYXi5XSJVDYzSyHrhF20HW6RE9mAVWdc80i7d+FXlh+b/U+fnj+SrZ2s6Xd0WUZvU29LgqeUpyznlWLu1mDdJxNZavsDLWmxjTnknqBjDvwSc35WhFDhXDA2lWmm8YpZ1Y6TBmvvtVS7mAOTnhFy9sdCbrLcfXk5QWIsdzlvPqlkvdwEf30OZ6ewb680Aj3hO2OT5LCv7iLyz7C7srnB9lJT5gXiw+eSnktPXlDA==HTTP layer error details
HTTP layer error details
HTTP layer error details
Acknowledgement of message received after successful validation of message and signature
POST /ifix/v1/on-demand HTTP/1.1
Host:
Content-Type: application/json
Accept: */*
Content-Length: 2146
{
"signature": "TgE1hcA2E+YPMdPGz4vveKQpR0x+pgzRTlet52qh63Kekr71vWWScXqaRFtQW64uRFZGBUhHYYZQ2y6LffwnNOOQhhssaThhqVBhXNEwX9i75SNYXi5XSJVDYzSyHrhF20HW6RE9mAVWdc80i7d+FXlh+b/U+fnj+SrZ2s6Xd0WUZvU29LgqeUpyznlWLu1mDdJxNZavsDLWmxjTnknqBjDvwSc35WhFDhXDA2lWmm8YpZ1Y6TBmvvtVS7mAOTnhFy9sdCbrLcfXk5QWIsdzlvPqlkvdwEf30OZ6ewb680Aj3hO2OT5LCv7iLyz7C7srnB9lJT5gXiw+eSnktPXlDA==",
"header": {
"message_id": "251c51eb-e970-4e01-a99a-70136c47a934",
"message_ts": 1708428280,
"action": "update",
"sender_id": "ifix@https://mukta.odisa.govt.org",
"sender_uri": "https://mukta.odisa.govt.org/{namespace}/callback/on-search",
"receiver_id": "ifix@https://ifms.odisa.govt.org"
},
"message": {
"name": "Community Development Initiative",
"linked_id": "sanction:251c51eb-e970-4e01-a99a-70136c47a934",
"location_code": "pb.jalandhar",
"program_code": "PORG/2023-24/00001",
"transaction_id": "PI/2023-24/00001",
"net_amount": 1000,
"gross_amount": 1000,
"individual": {
"name": "John",
"email": "[email protected]",
"phone": 9876543210,
"pin": 110001,
"address": "3476, Gali Bajrang Bali, Delhi"
},
"children": [
{
"name": "Community Development Initiative",
"linked_id": "sanction:251c51eb-e970-4e01-a99a-70136c47a934",
"location_code": "pb.jalandhar",
"program_code": "PORG/2023-24/00001",
"transaction_id": "PI/2023-24/00001",
"net_amount": 1000,
"gross_amount": 1000,
"individual": {
"name": "John",
"email": "[email protected]",
"phone": 9876543210,
"pin": 110001,
"address": "3476, Gali Bajrang Bali, Delhi"
},
"children": [
"[Circular Reference]"
],
"status": {
"status_code": "SUCCESSFUL",
"status_message": "text"
},
"additional_details": {},
"account_code": "1234567890@SBIN0003491",
"function_code": "LIVELIHOOD",
"administration_code": "HUDD",
"recipient_segment_code": "CBO",
"economic_segment_code": "PEOPLE",
"source_of_fund_code": "STATE",
"target_segment_code": "MALE",
"currency_code": "INR",
"locale_code": "LC007"
}
],
"status": {
"status_code": "SUCCESSFUL",
"status_message": "text"
},
"additional_details": {},
"account_code": "1234567890@SBIN0003491",
"function_code": "LIVELIHOOD",
"administration_code": "HUDD",
"recipient_segment_code": "CBO",
"economic_segment_code": "PEOPLE",
"source_of_fund_code": "STATE",
"target_segment_code": "MALE",
"currency_code": "INR",
"locale_code": "LC007"
}
}{
"errors": [
{
"code": "text",
"message": "text"
}
]
}Create new receipt.
Signature of {header}+{message} body verified using sender's signing public key
TgE1hcA2E+YPMdPGz4vveKQpR0x+pgzRTlet52qh63Kekr71vWWScXqaRFtQW64uRFZGBUhHYYZQ2y6LffwnNOOQhhssaThhqVBhXNEwX9i75SNYXi5XSJVDYzSyHrhF20HW6RE9mAVWdc80i7d+FXlh+b/U+fnj+SrZ2s6Xd0WUZvU29LgqeUpyznlWLu1mDdJxNZavsDLWmxjTnknqBjDvwSc35WhFDhXDA2lWmm8YpZ1Y6TBmvvtVS7mAOTnhFy9sdCbrLcfXk5QWIsdzlvPqlkvdwEf30OZ6ewb680Aj3hO2OT5LCv7iLyz7C7srnB9lJT5gXiw+eSnktPXlDA==HTTP layer error details
HTTP layer error details
HTTP layer error details
Acknowledgement of message received after successful validation of message and signature
POST /ifix/v1/receipt HTTP/1.1
Host:
Content-Type: application/json
Accept: */*
Content-Length: 2146
{
"signature": "TgE1hcA2E+YPMdPGz4vveKQpR0x+pgzRTlet52qh63Kekr71vWWScXqaRFtQW64uRFZGBUhHYYZQ2y6LffwnNOOQhhssaThhqVBhXNEwX9i75SNYXi5XSJVDYzSyHrhF20HW6RE9mAVWdc80i7d+FXlh+b/U+fnj+SrZ2s6Xd0WUZvU29LgqeUpyznlWLu1mDdJxNZavsDLWmxjTnknqBjDvwSc35WhFDhXDA2lWmm8YpZ1Y6TBmvvtVS7mAOTnhFy9sdCbrLcfXk5QWIsdzlvPqlkvdwEf30OZ6ewb680Aj3hO2OT5LCv7iLyz7C7srnB9lJT5gXiw+eSnktPXlDA==",
"header": {
"message_id": "251c51eb-e970-4e01-a99a-70136c47a934",
"message_ts": 1708428280,
"action": "create",
"sender_id": "ifix@https://mukta.odisa.govt.org",
"sender_uri": "https://mukta.odisa.govt.org/{namespace}/callback/on-search",
"receiver_id": "ifix@https://ifms.odisa.govt.org"
},
"message": {
"name": "Community Development Initiative",
"linked_id": "sanction:251c51eb-e970-4e01-a99a-70136c47a934",
"location_code": "pb.jalandhar",
"program_code": "PORG/2023-24/00001",
"transaction_id": "PI/2023-24/00001",
"net_amount": 1000,
"gross_amount": 1000,
"individual": {
"name": "John",
"email": "[email protected]",
"phone": 9876543210,
"pin": 110001,
"address": "3476, Gali Bajrang Bali, Delhi"
},
"children": [
{
"name": "Community Development Initiative",
"linked_id": "sanction:251c51eb-e970-4e01-a99a-70136c47a934",
"location_code": "pb.jalandhar",
"program_code": "PORG/2023-24/00001",
"transaction_id": "PI/2023-24/00001",
"net_amount": 1000,
"gross_amount": 1000,
"individual": {
"name": "John",
"email": "[email protected]",
"phone": 9876543210,
"pin": 110001,
"address": "3476, Gali Bajrang Bali, Delhi"
},
"children": [
"[Circular Reference]"
],
"status": {
"status_code": "SUCCESSFUL",
"status_message": "text"
},
"additional_details": {},
"account_code": "1234567890@SBIN0003491",
"function_code": "LIVELIHOOD",
"administration_code": "HUDD",
"recipient_segment_code": "CBO",
"economic_segment_code": "PEOPLE",
"source_of_fund_code": "STATE",
"target_segment_code": "MALE",
"currency_code": "INR",
"locale_code": "LC007"
}
],
"status": {
"status_code": "SUCCESSFUL",
"status_message": "text"
},
"additional_details": {},
"account_code": "1234567890@SBIN0003491",
"function_code": "LIVELIHOOD",
"administration_code": "HUDD",
"recipient_segment_code": "CBO",
"economic_segment_code": "PEOPLE",
"source_of_fund_code": "STATE",
"target_segment_code": "MALE",
"currency_code": "INR",
"locale_code": "LC007"
}
}{
"errors": [
{
"code": "text",
"message": "text"
}
]
}Updated status of create receipt request
Signature of {header}+{message} body verified using sender's signing public key
TgE1hcA2E+YPMdPGz4vveKQpR0x+pgzRTlet52qh63Kekr71vWWScXqaRFtQW64uRFZGBUhHYYZQ2y6LffwnNOOQhhssaThhqVBhXNEwX9i75SNYXi5XSJVDYzSyHrhF20HW6RE9mAVWdc80i7d+FXlh+b/U+fnj+SrZ2s6Xd0WUZvU29LgqeUpyznlWLu1mDdJxNZavsDLWmxjTnknqBjDvwSc35WhFDhXDA2lWmm8YpZ1Y6TBmvvtVS7mAOTnhFy9sdCbrLcfXk5QWIsdzlvPqlkvdwEf30OZ6ewb680Aj3hO2OT5LCv7iLyz7C7srnB9lJT5gXiw+eSnktPXlDA==HTTP layer error details
HTTP layer error details
HTTP layer error details
Acknowledgement of message received after successful validation of message and signature
POST /ifix/v1/on-receipt HTTP/1.1
Host:
Content-Type: application/json
Accept: */*
Content-Length: 2146
{
"signature": "TgE1hcA2E+YPMdPGz4vveKQpR0x+pgzRTlet52qh63Kekr71vWWScXqaRFtQW64uRFZGBUhHYYZQ2y6LffwnNOOQhhssaThhqVBhXNEwX9i75SNYXi5XSJVDYzSyHrhF20HW6RE9mAVWdc80i7d+FXlh+b/U+fnj+SrZ2s6Xd0WUZvU29LgqeUpyznlWLu1mDdJxNZavsDLWmxjTnknqBjDvwSc35WhFDhXDA2lWmm8YpZ1Y6TBmvvtVS7mAOTnhFy9sdCbrLcfXk5QWIsdzlvPqlkvdwEf30OZ6ewb680Aj3hO2OT5LCv7iLyz7C7srnB9lJT5gXiw+eSnktPXlDA==",
"header": {
"message_id": "251c51eb-e970-4e01-a99a-70136c47a934",
"message_ts": 1708428280,
"action": "update",
"sender_id": "ifix@https://mukta.odisa.govt.org",
"sender_uri": "https://mukta.odisa.govt.org/{namespace}/callback/on-search",
"receiver_id": "ifix@https://ifms.odisa.govt.org"
},
"message": {
"name": "Community Development Initiative",
"linked_id": "sanction:251c51eb-e970-4e01-a99a-70136c47a934",
"location_code": "pb.jalandhar",
"program_code": "PORG/2023-24/00001",
"transaction_id": "PI/2023-24/00001",
"net_amount": 1000,
"gross_amount": 1000,
"individual": {
"name": "John",
"email": "[email protected]",
"phone": 9876543210,
"pin": 110001,
"address": "3476, Gali Bajrang Bali, Delhi"
},
"children": [
{
"name": "Community Development Initiative",
"linked_id": "sanction:251c51eb-e970-4e01-a99a-70136c47a934",
"location_code": "pb.jalandhar",
"program_code": "PORG/2023-24/00001",
"transaction_id": "PI/2023-24/00001",
"net_amount": 1000,
"gross_amount": 1000,
"individual": {
"name": "John",
"email": "[email protected]",
"phone": 9876543210,
"pin": 110001,
"address": "3476, Gali Bajrang Bali, Delhi"
},
"children": [
"[Circular Reference]"
],
"status": {
"status_code": "SUCCESSFUL",
"status_message": "text"
},
"additional_details": {},
"account_code": "1234567890@SBIN0003491",
"function_code": "LIVELIHOOD",
"administration_code": "HUDD",
"recipient_segment_code": "CBO",
"economic_segment_code": "PEOPLE",
"source_of_fund_code": "STATE",
"target_segment_code": "MALE",
"currency_code": "INR",
"locale_code": "LC007"
}
],
"status": {
"status_code": "SUCCESSFUL",
"status_message": "text"
},
"additional_details": {},
"account_code": "1234567890@SBIN0003491",
"function_code": "LIVELIHOOD",
"administration_code": "HUDD",
"recipient_segment_code": "CBO",
"economic_segment_code": "PEOPLE",
"source_of_fund_code": "STATE",
"target_segment_code": "MALE",
"currency_code": "INR",
"locale_code": "LC007"
}
}{
"errors": [
{
"code": "text",
"message": "text"
}
]
}Data Model
DB Schema

Web Sequence Diagrams
Program


Sanction

Allocation

Disbursal


Last updated
Was this helpful?