Attendance
Description of the attendance service
Overview
Attendance service allows users to maintain attendance registers, enrol individuals, create, update or search attendance logs and manage staff permissions.
API Specifications
Base Path: /health-attendance/
API Contract Link
Data Model
DB Schema Diagram

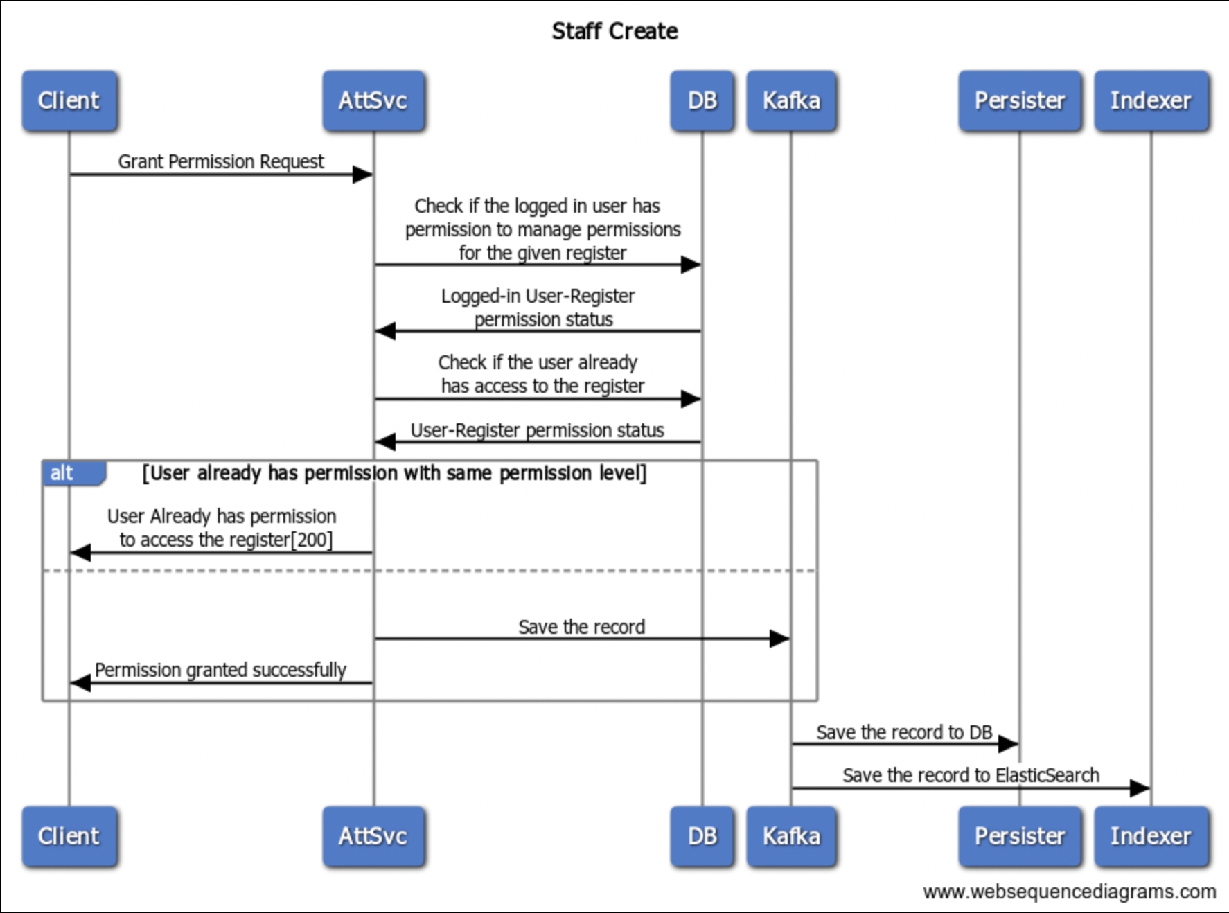
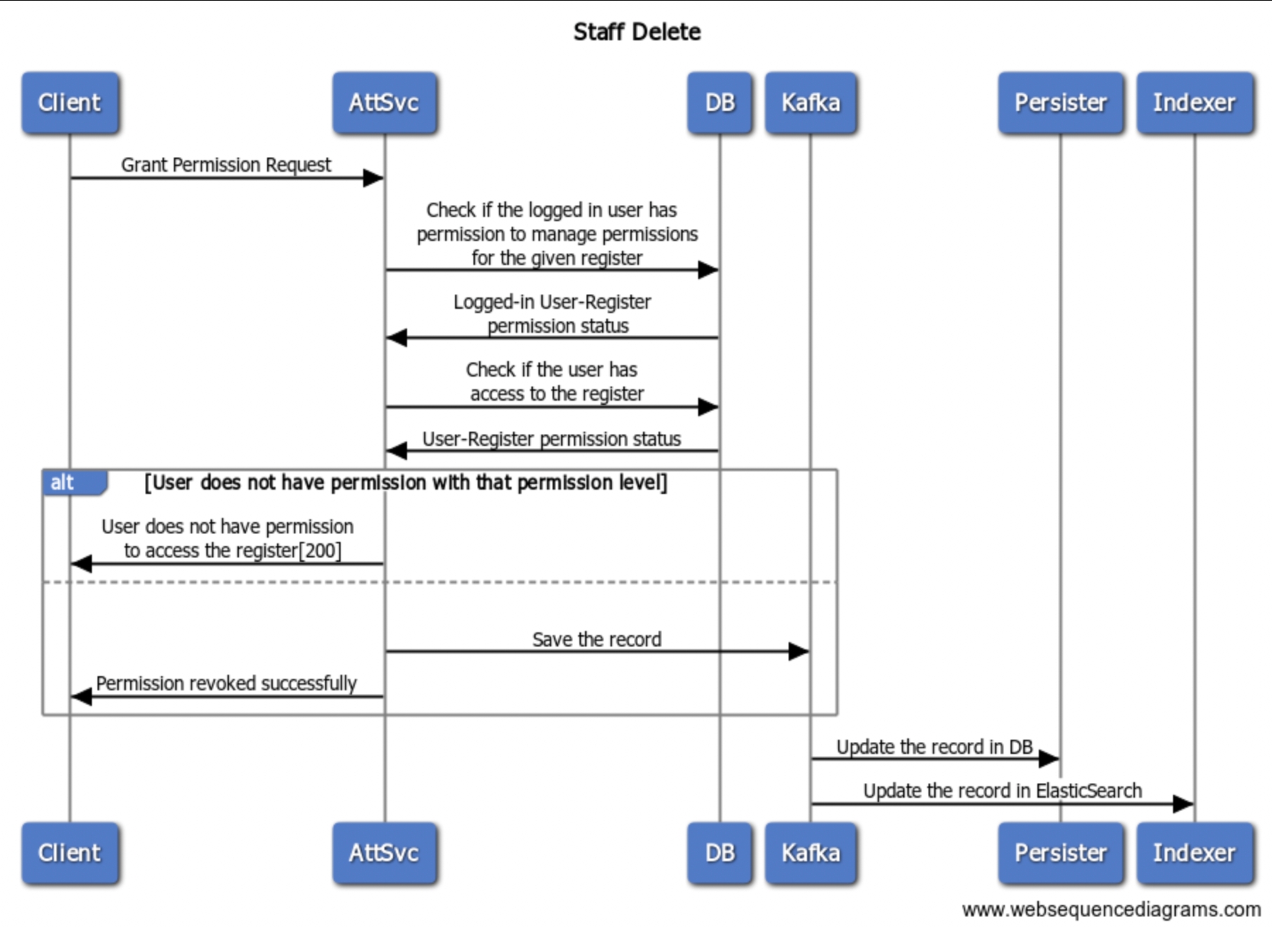
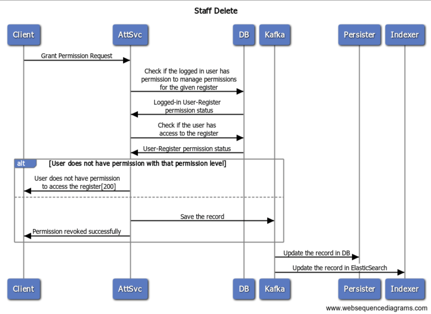
Web Sequence Diagrams
Attendance Register



Staff


Attendee


Attendance Log



Was this helpful?