Expense
Overview
The Expense service allows users to capture the details for expense bills and payments.
API Specifications
Base path: /health-expense/bill/
API Contract Link
The API specification is available here. To view it in the Swagger editor, click below.
Data Model
DB Schema Diagram

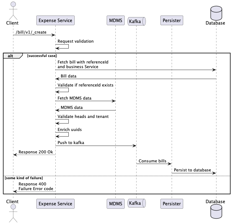
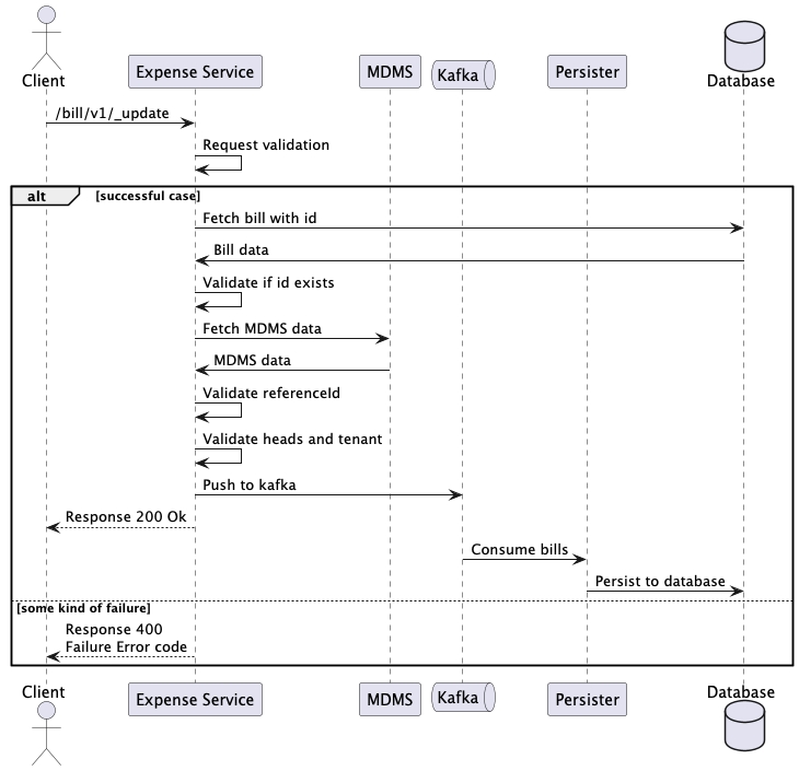
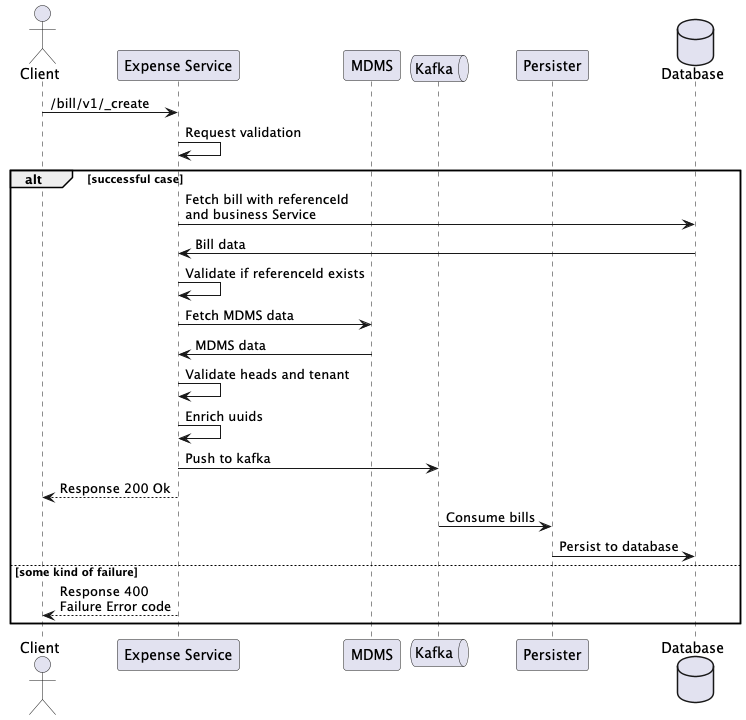
Web Sequence Diagrams



Persister
Persister configuration: Expense persister
Related Topics
Last updated
Was this helpful?