Download Data API
Endpoint
Endpoint: /data/_download
Method: POST
Request Structure
RequestInfo: Object containing request information.
Type: (Optional) Type of the resource being downloaded.
TenantId: Tenant identifier.
HierarchyType: Type of hierarchy.
Id: (Optional) ID of the resource being downloaded.
Filters: (Optional) Additional filters for the download request.
campaignId : campaignId
Response Structure
ResponseInfo: Object containing response information.
ResourceDetails: Array containing the details object of the downloaded resource.
Flow
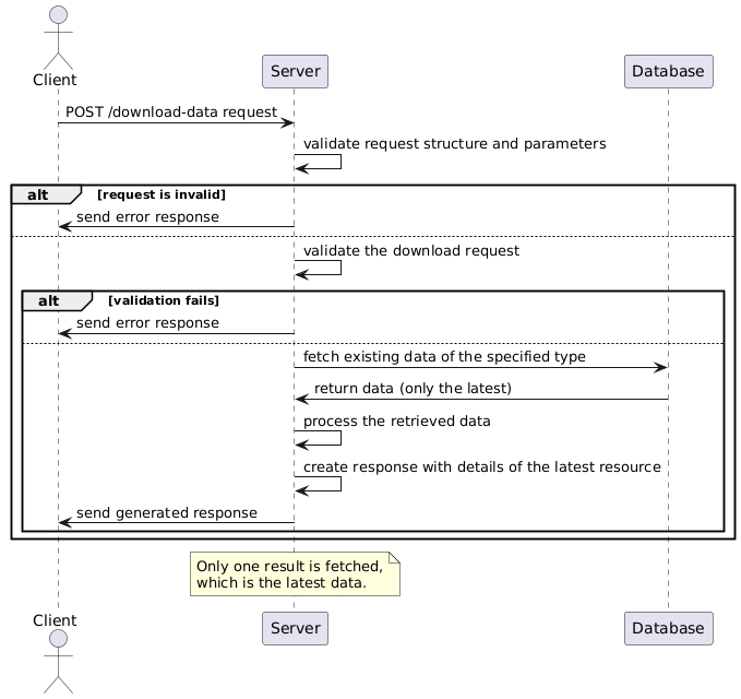
Client Request: The client sends a POST request to download data.
Request Validation: Upon receiving the request, the server validates the request structure and parameters.
Data Download Process:
Validation: Validate the download request.
Fetch Data: Fetch existing data of the specified type from the data host service.
Processing: Process the retrieved data as necessary.
Response Creation: After processing the request, the server creates a response containing the details of the latest resource, ensuring that only one result is fetched.
Response Dispatch: The server sends the generated response back to the client.
Error Handling: If errors occur during the process, an error response is generated and sent.
Flow Diagram

Handling Empty or Missing Downloaded Responses
If the downloaded response is empty or not searched with the provided ID, the system automatically starts regenerating a template of the same type. The generation process is triggered by the backend, not through the UI.
Last updated
Was this helpful?