Schedule of Rates (archive)
This page describes the low level design for the SOR and rates services
Overview
Schedule of rates are defined by the state to provide detailed specifications for materials, labour, machinery etc..Rates are also defined at the state level but can be customized at the ULB level. This service provides a way to create/update/search for SORs and add rates to the SORs.
API Specifications
API Contract Link
APIs
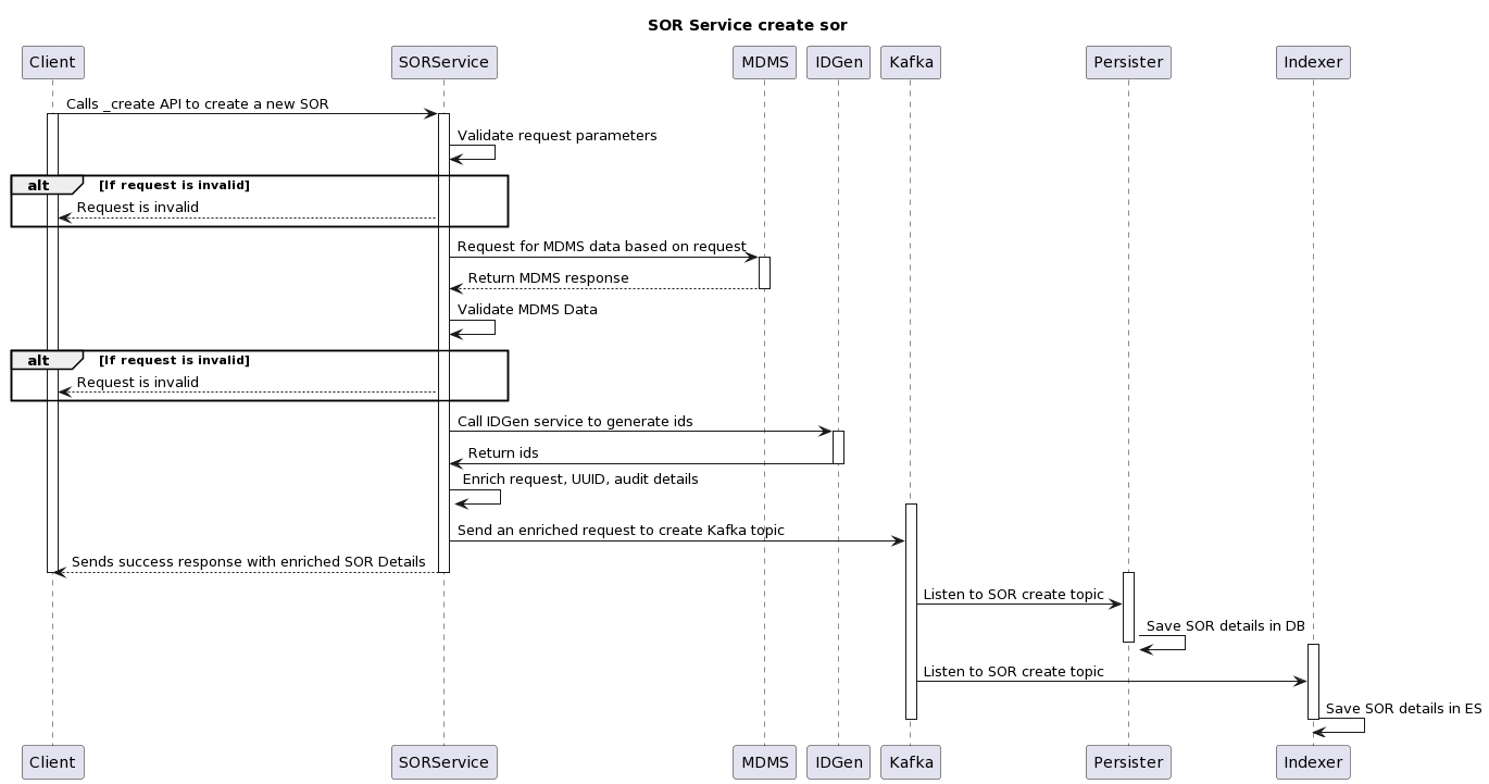
Create a SOR in the system with relevant details
Request for SOR _create and _update api's
Successful created SOR
Invalid input.
POST /works/SOR-Service/1.0.0/sor/v1/_create HTTP/1.1
Host: virtserver.swaggerhub.com
Content-Type: application/json
Accept: */*
Content-Length: 372
{
"requestInfo": {
"apiId": "text",
"ver": "text",
"ts": 1,
"action": "text",
"did": "text",
"key": "text",
"msgId": "text",
"requesterId": "text",
"authToken": "text"
},
"sors": [
{
"tenantId": "pb",
"description": "K.B. bricks (25 Cm x 12Cm x 8Cm) having crushing strength not less than 75 Kg./Cm2 with dimensional tolerance ± 8 percent.",
"isActive": true,
"details": [
null
],
"additionalDetails": {}
}
]
}{
"responseInfo": {
"apiId": "text",
"ver": "text",
"ts": 1,
"action": "text",
"did": "text",
"key": "text",
"msgId": "text",
"requesterId": "text",
"authToken": "text",
"userInfo": {
"tenantId": "text",
"id": 1,
"uuid": "text",
"userName": "text",
"mobileNumber": "text",
"emailId": "text",
"roles": [
{
"tenantId": "text",
"id": "text",
"name": "text",
"description": "text"
}
]
},
"correlationId": "text"
},
"sors": [
{
"id": "251c51eb-e970-4e01-a99a-70136c47a934",
"tenantId": "pb",
"sorNumber": "LD-00001",
"sorType": "Material, Works, Labour",
"sorSubType": "Earth Work, RCC work",
"sorVariant": "FN",
"uom": "kg, sqm, cm",
"uomValue": "10kg, 100sqm",
"description": "K.B. bricks (25 Cm x 12Cm x 8Cm) having crushing strength not less than 75 Kg./Cm2 with dimensional tolerance ± 8 percent.",
"isActive": true,
"details": [
null
],
"auditDetails": {
"createdBy": "text",
"lastModifiedBy": "text",
"createdTime": 1,
"lastModifiedTime": 1
},
"additionalDetails": {}
}
]
}Submit SOR with the head details to update SORs in the system
Request for SOR _create and _update api's
Successful created SOR
Invalid input.
POST /works/SOR-Service/1.0.0/sor/v1/_update HTTP/1.1
Host: virtserver.swaggerhub.com
Content-Type: application/json
Accept: */*
Content-Length: 372
{
"requestInfo": {
"apiId": "text",
"ver": "text",
"ts": 1,
"action": "text",
"did": "text",
"key": "text",
"msgId": "text",
"requesterId": "text",
"authToken": "text"
},
"sors": [
{
"tenantId": "pb",
"description": "K.B. bricks (25 Cm x 12Cm x 8Cm) having crushing strength not less than 75 Kg./Cm2 with dimensional tolerance ± 8 percent.",
"isActive": true,
"details": [
null
],
"additionalDetails": {}
}
]
}{
"responseInfo": {
"apiId": "text",
"ver": "text",
"ts": 1,
"action": "text",
"did": "text",
"key": "text",
"msgId": "text",
"requesterId": "text",
"authToken": "text",
"userInfo": {
"tenantId": "text",
"id": 1,
"uuid": "text",
"userName": "text",
"mobileNumber": "text",
"emailId": "text",
"roles": [
{
"tenantId": "text",
"id": "text",
"name": "text",
"description": "text"
}
]
},
"correlationId": "text"
},
"sors": [
{
"id": "251c51eb-e970-4e01-a99a-70136c47a934",
"tenantId": "pb",
"sorNumber": "LD-00001",
"sorType": "Material, Works, Labour",
"sorSubType": "Earth Work, RCC work",
"sorVariant": "FN",
"uom": "kg, sqm, cm",
"uomValue": "10kg, 100sqm",
"description": "K.B. bricks (25 Cm x 12Cm x 8Cm) having crushing strength not less than 75 Kg./Cm2 with dimensional tolerance ± 8 percent.",
"isActive": true,
"details": [
null
],
"auditDetails": {
"createdBy": "text",
"lastModifiedBy": "text",
"createdTime": 1,
"lastModifiedTime": 1
},
"additionalDetails": {}
}
]
}Submit SOR search request to get SOR list from the system
Request for SOR _create and _update api's
Successful search SOR
Invalid input.
POST /works/SOR-Service/1.0.0/sor/v1/_search HTTP/1.1
Host: virtserver.swaggerhub.com
Content-Type: application/json
Accept: */*
Content-Length: 338
{
"requestInfo": {
"apiId": "text",
"ver": "text",
"ts": 1,
"action": "text",
"did": "text",
"key": "text",
"msgId": "text",
"requesterId": "text",
"authToken": "text"
},
"criteria": {
"ids": [
"text"
],
"tenantId": "text",
"sorNumbers": [
"text"
],
"sorType": "text",
"sorSubType": "text",
"sorVariant": "text"
},
"pagination": {
"limit": 10,
"offSet": 0,
"sortBy": "text",
"order": {}
}
}{
"responseInfo": {
"apiId": "text",
"ver": "text",
"ts": 1,
"action": "text",
"did": "text",
"key": "text",
"msgId": "text",
"requesterId": "text",
"authToken": "text",
"userInfo": {
"tenantId": "text",
"id": 1,
"uuid": "text",
"userName": "text",
"mobileNumber": "text",
"emailId": "text",
"roles": [
{
"tenantId": "text",
"id": "text",
"name": "text",
"description": "text"
}
]
},
"correlationId": "text"
},
"sors": [
{
"id": "251c51eb-e970-4e01-a99a-70136c47a934",
"tenantId": "pb",
"sorNumber": "LD-00001",
"sorType": "Material, Works, Labour",
"sorSubType": "Earth Work, RCC work",
"sorVariant": "FN",
"uom": "kg, sqm, cm",
"uomValue": "10kg, 100sqm",
"description": "K.B. bricks (25 Cm x 12Cm x 8Cm) having crushing strength not less than 75 Kg./Cm2 with dimensional tolerance ± 8 percent.",
"isActive": true,
"details": [
null
],
"auditDetails": {
"createdBy": "text",
"lastModifiedBy": "text",
"createdTime": 1,
"lastModifiedTime": 1
},
"additionalDetails": {}
}
]
}Submit SOR with the rate details to create an SOR in the system
Request for Rate _create and _update api's
Successful created rate details
Invalid input.
POST /works/SOR-Service/1.0.0/sor/rate/v1/_create HTTP/1.1
Host: virtserver.swaggerhub.com
Content-Type: application/json
Accept: */*
Content-Length: 444
{
"requestInfo": {
"apiId": "text",
"ver": "text",
"ts": 1,
"action": "text",
"did": "text",
"key": "text",
"msgId": "text",
"requesterId": "text",
"authToken": "text"
},
"rateDetails": [
{
"tenantId": "pb.jalandhar OR dwss",
"sorId": "251c51eb-e970-4e01-a99a-70136c47a934",
"detailId": "251c51eb-e970-4e01-a99a-70136c47a934",
"validFrom": 1,
"validTo": 1,
"amountDetail": [
{
"type": "Gst, cess, charge ",
"amount": 1,
"additionalDetails": {}
}
],
"isActive": true,
"additionalDetails": {}
}
]
}{
"ResponseInfo": {
"apiId": "text",
"ver": "text",
"ts": 1,
"action": "text",
"did": "text",
"key": "text",
"msgId": "text",
"requesterId": "text",
"authToken": "text",
"userInfo": {
"tenantId": "text",
"id": 1,
"uuid": "text",
"userName": "text",
"mobileNumber": "text",
"emailId": "text",
"roles": [
{
"tenantId": "text",
"id": "text",
"name": "text",
"description": "text"
}
]
},
"correlationId": "text"
},
"rateDetails": [
{
"id": "251c51eb-e970-4e01-a99a-70136c47a934",
"tenantId": "pb.jalandhar OR dwss",
"sorId": "251c51eb-e970-4e01-a99a-70136c47a934",
"detailId": "251c51eb-e970-4e01-a99a-70136c47a934",
"validFrom": 1,
"validTo": 1,
"amountDetail": [
{
"id": "251c51eb-e970-4e01-a99a-70136c47a934",
"type": "Gst, cess, charge ",
"amount": 1,
"additionalDetails": {}
}
],
"isActive": true,
"additionalDetails": {},
"auditDetails": {
"createdBy": "text",
"lastModifiedBy": "text",
"createdTime": 1,
"lastModifiedTime": 1
}
}
]
}Submit SOR with the rate details to create an SOR in the system
Request for Rate _create and _update api's
Successful updated Rates
Invalid input.
POST /works/SOR-Service/1.0.0/sor/rate/v1/_update HTTP/1.1
Host: virtserver.swaggerhub.com
Content-Type: application/json
Accept: */*
Content-Length: 444
{
"requestInfo": {
"apiId": "text",
"ver": "text",
"ts": 1,
"action": "text",
"did": "text",
"key": "text",
"msgId": "text",
"requesterId": "text",
"authToken": "text"
},
"rateDetails": [
{
"tenantId": "pb.jalandhar OR dwss",
"sorId": "251c51eb-e970-4e01-a99a-70136c47a934",
"detailId": "251c51eb-e970-4e01-a99a-70136c47a934",
"validFrom": 1,
"validTo": 1,
"amountDetail": [
{
"type": "Gst, cess, charge ",
"amount": 1,
"additionalDetails": {}
}
],
"isActive": true,
"additionalDetails": {}
}
]
}{
"ResponseInfo": {
"apiId": "text",
"ver": "text",
"ts": 1,
"action": "text",
"did": "text",
"key": "text",
"msgId": "text",
"requesterId": "text",
"authToken": "text",
"userInfo": {
"tenantId": "text",
"id": 1,
"uuid": "text",
"userName": "text",
"mobileNumber": "text",
"emailId": "text",
"roles": [
{
"tenantId": "text",
"id": "text",
"name": "text",
"description": "text"
}
]
},
"correlationId": "text"
},
"rateDetails": [
{
"id": "251c51eb-e970-4e01-a99a-70136c47a934",
"tenantId": "pb.jalandhar OR dwss",
"sorId": "251c51eb-e970-4e01-a99a-70136c47a934",
"detailId": "251c51eb-e970-4e01-a99a-70136c47a934",
"validFrom": 1,
"validTo": 1,
"amountDetail": [
{
"id": "251c51eb-e970-4e01-a99a-70136c47a934",
"type": "Gst, cess, charge ",
"amount": 1,
"additionalDetails": {}
}
],
"isActive": true,
"additionalDetails": {},
"auditDetails": {
"createdBy": "text",
"lastModifiedBy": "text",
"createdTime": 1,
"lastModifiedTime": 1
}
}
]
}Submit Rate search request to get Rate list list from the system
Request for rate _sarch api
Successful search Rates
Invalid input.
POST /works/SOR-Service/1.0.0/sor/rate/v1/_search HTTP/1.1
Host: virtserver.swaggerhub.com
Content-Type: application/json
Accept: */*
Content-Length: 300
{
"requestInfo": {
"apiId": "text",
"ver": "text",
"ts": 1,
"action": "text",
"did": "text",
"key": "text",
"msgId": "text",
"requesterId": "text",
"authToken": "text"
},
"criteria": {
"ids": [
"text"
],
"tenantId": "text",
"sorIds": [
"text"
],
"headCodeIds": [
"text"
]
},
"pagination": {
"limit": 10,
"offSet": 0,
"sortBy": "text",
"order": {}
}
}{
"ResponseInfo": {
"apiId": "text",
"ver": "text",
"ts": 1,
"action": "text",
"did": "text",
"key": "text",
"msgId": "text",
"requesterId": "text",
"authToken": "text",
"userInfo": {
"tenantId": "text",
"id": 1,
"uuid": "text",
"userName": "text",
"mobileNumber": "text",
"emailId": "text",
"roles": [
{
"tenantId": "text",
"id": "text",
"name": "text",
"description": "text"
}
]
},
"correlationId": "text"
},
"rateDetails": [
{
"id": "251c51eb-e970-4e01-a99a-70136c47a934",
"tenantId": "pb.jalandhar OR dwss",
"sorId": "251c51eb-e970-4e01-a99a-70136c47a934",
"detailId": "251c51eb-e970-4e01-a99a-70136c47a934",
"validFrom": 1,
"validTo": 1,
"amountDetail": [
{
"id": "251c51eb-e970-4e01-a99a-70136c47a934",
"type": "Gst, cess, charge ",
"amount": 1,
"additionalDetails": {}
}
],
"isActive": true,
"additionalDetails": {},
"auditDetails": {
"createdBy": "text",
"lastModifiedBy": "text",
"createdTime": 1,
"lastModifiedTime": 1
}
}
]
}Data Model
DB Schema Diagram

Web Sequence Diagrams
SOR APIs





Rates





Master Data Types
The following masters need to be created as part of this module:
SOR Type
SOR Subtype
Unit of measurement
Was this helpful?