Garima Release Notes
Overview
The urban-rural convergence is an initiative that aims to ensure access to sanitation services to all gram panchayats (GPs) via urban local bodies (ULBs) located closest to them.
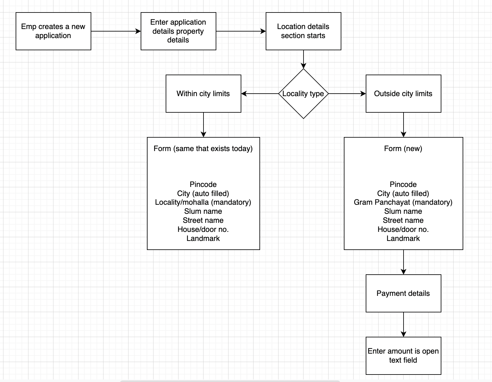
A ULB employee creates applications to cater to the sanitation needs of local communities in urban areas. In the same way, they should also cater to the same sanitation needs of rural bodies near that urban region.
They need a provision in a system while creating a new application to either choose local municipalities or urban-supported villages.
Based on their choice they would be able to select either a locality/mohalla or a GP area from the respective master data drop-down list.
The caveat here is that if a ULB employee chooses GP, then the trip amount field should be editable where he/she can fill in any logical amount based on the offline calculation instead of the auto-calculated amount already there in an application in the case of urban bodies.
ULB employees or DSO operators should also be able to edit the number of trips. The final amount should be multiple of the initial amount entered into an application with the number of trips.
Logical Data Flow

UI/UX Wireframe

Technical Components & Design
Update the MDMS data: boundary-data.json
- Add a new children hierarchy for GP under city which will be parallel to locality. A sample MDMS is attached below:

By default, the 'Urban' option will be pre-selected in the radio button in the above wireframe and the drop-down will have the locality/mohalla master data. If an employee selects “ULB supported village”, then the locality/mohalla drop-down will be replaced by GPs and village drop-down data on the fly.
The system will use the below URL to fetch the localities or GPs and their corresponding villages.
- In the case of localities, one needs to pass boundaryType as “Locality”.
https://dev.digit.org/egov-location/location/v11/boundarys/_search?hierarchyTypeCode=REVENUE&boundaryType=Locality&tenantId=pb.amritsar
- In the case of GP/villages, one needs to pass the boundaryType as “GP”.
https://dev.digit.org/egov-location/location/v11/boundarys/_search?hierarchyTypeCode=REVENUE&boundaryType=GP&tenantId=pb.amritsar
Introduction of a new string column (boundary_type) in the FSM_APPLICATION table to capture (locality or GP) to determine if the application created is for rural or not so that in the near future it will be helpful for the analytics and statistics in dashboards.
- The default value for this column will be locality to support backward compatibility
Adding a vehicle log would also have the option to select urban (default option) or rural. If rural gets selected the text name of an element would be replaced from 'locality' to “Gram Panchayat” for a text field.
Introduction of a new column of string type (boundary_type) in the vehicle_trip table to capture if the vehicle log is created for the GP or not.
- The default value for this column will be Locality to support backward compatibility.
Sample MDMS
boundary-data.json
{
"tenantId": "pb.amritsar",
"moduleName": "egov-location",
"TenantBoundary": [{
"hierarchyType": {
"code": "REVENUE",
"name": "REVENUE"
},
"boundary": {
"id": 1,
"boundaryNum": 1,
"name": "Angul",
"localname": "Angul",
"longitude": null,
"latitude": null,
"label": "City",
"code": "od.angul",
"children": [{
"id": "2",
"boundaryNum": 1,
"name": "Baniabahal",
"localname": "Baniabahal",
"longitude": null,
"latitude": null,
"label": "Locality",
"code": "VIL1"
},
{
"id": "3",
"boundaryNum": 1,
"name": "Hulurisinga",
"localname": "Hulurisinga",
"longitude": null,
"latitude": null,
"label": "Locality",
"code": "VIL2"
},
{
"id": "4",
"boundaryNum": 1,
"name": "Angul town",
"localname": "Angul town",
"longitude": null,
"latitude": null,
"label": "Locality",
"code": "VIL3"
},
{
"id": "5",
"boundaryNum": 1,
"name": "Other",
"localname": "Other",
"longitude": null,
"latitude": null,
"label": "Locality",
"code": "VIL4"
},
{
"id": 6,
"boundaryNum": 1,
"name": "GP 1",
"localname": "GP1",
"longitude": null,
"latitude": null,
"label": "GP",
"code": "GP1",
"children": [{
"id": 11,
"boundaryNum": 1,
"name": "Village 1",
"localname": "Village local 1",
"longitude": 74.871552,
"latitude": 31.63089,
"label": "Village",
"code": "SUN04",
"pincode": [143001],
"area": "V-Area1",
"children": []
},
{
"id": 12,
"boundaryNum": 1,
"name": "Village 2",
"localname": "Village local 2",
"longitude": null,
"latitude": null,
"label": "Village",
"code": "SUN11",
"pincode": [143001],
"area": "V-Area1",
"children": []
}
]
},
{
"id": 8,
"boundaryNum": 1,
"name": "GP 2",
"localname": "GP2",
"longitude": null,
"latitude": null,
"label": "GP",
"code": "GP2",
"children": [{
"id": 13,
"boundaryNum": 1,
"name": "Village 3",
"localname": "Village local 3",
"longitude": 74.871552,
"latitude": 31.63089,
"label": "Village",
"code": "SUN04",
"pincode": [143001],
"area": "V-Area1",
"children": []
},
{
"id": 14,
"boundaryNum": 1,
"name": "Village 4",
"localname": "Village local 4",
"longitude": null,
"latitude": null,
"label": "Village",
"code": "SUN11",
"pincode": [143001],
"area": "V-Area1",
"children": []
}
]
}
]
}
},
{
"hierarchyType": {
"code": "ADMIN",
"name": "ADMIN"
},
"boundary": {
"id": 1,
"boundaryNum": 1,
"name": "Angul",
"localname": "Angul",
"longitude": null,
"latitude": null,
"label": "City",
"code": "od.angul",
"children": [{
"id": "2",
"boundaryNum": 1,
"name": "Baniabahal",
"localname": "Baniabahal",
"longitude": null,
"latitude": null,
"label": "Locality",
"code": "VIL1"
},
{
"id": "3",
"boundaryNum": 1,
"name": "Hulurisinga",
"localname": "Hulurisinga",
"longitude": null,
"latitude": null,
"label": "Locality",
"code": "VIL2"
},
{
"id": "4",
"boundaryNum": 1,
"name": "Angul town",
"localname": "Angul town",
"longitude": null,
"latitude": null,
"label": "Locality",
"code": "VIL3"
}
]
}
}
]
}UrcConfig.json
To enable URC feature in the UI:
{
"tenantId": "pg.angul",
"moduleName": "FSM",
"urcConfig": [
{
"URCEnable": true,
"villageHierarchyAvailable": true
}
]
}We are keeping the locality hierarchy under the city as it is [No change there]. And the ‘location api’ with boundaryType as 'locality' will be used the same way it's being called currently to get the localities. Below are the API details: https://dev.digit.org/egov-location/location/v11/boundarys/_search?hierarchyTypeCode=REVENUE&boundaryType=Locality&tenantId=pb.amritsar Response:
{
"ResponseInfo": {
"apiId": "org.egov.boundary",
"ver": null,
"ts": "",
"resMsgId": "uief87324",
"msgId": null,
"status": "200 OK"
},
"TenantBoundary": [
{
"hierarchyType": {
"id": null,
"name": "REVENUE",
"code": "REVENUE",
"localName": null,
"tenantId": null,
"createdBy": null,
"createdDate": null,
"lastModifiedBy": null,
"lastModifiedDate": null,
"version": 0,
"new": false
},
"boundary": [
{
"code": "VIL1",
"name": "Baniabahal",
"label": "Locality",
"latitude": null,
"longitude": null,
"area": null,
"pincode": null,
"boundaryNum": 1,
"children": []
},
{
"code": "VIL2",
"name": "Hulurisinga",
"label": "Locality",
"latitude": null,
"longitude": null,
"area": null,
"pincode": null,
"boundaryNum": 1,
"children": []
},
{
"code": "VIL3",
"name": "Angul town",
"label": "Locality",
"latitude": null,
"longitude": null,
"area": null,
"pincode": null,
"boundaryNum": 1,
"children": []
},
{
"code": "VIL4",
"name": "Other",
"label": "Locality",
"latitude": null,
"longitude": null,
"area": null,
"pincode": null,
"boundaryNum": 1,
"children": []
}
],
"tenantId": "pb.amritsar"
}
]
}To get a list of gram panchayats and corresponding villages, pass the boundaryType as 'GP'. Below are the API details: https://dev.digit.org/egov-location/location/v11/boundarys/_search?hierarchyTypeCode=REVENUE&boundaryType=GP&tenantId=pb.amritsar
{
"ResponseInfo": {
"apiId": "org.egov.boundary",
"ver": null,
"ts": "",
"resMsgId": "uief87324",
"msgId": null,
"status": "200 OK"
},
"TenantBoundary": [
{
"hierarchyType": {
"id": null,
"name": "REVENUE",
"code": "REVENUE",
"localName": null,
"tenantId": null,
"createdBy": null,
"createdDate": null,
"lastModifiedBy": null,
"lastModifiedDate": null,
"version": 0,
"new": false
},
"boundary": [
{
"code": "GP1",
"name": "GP 1",
"label": "GP",
"latitude": null,
"longitude": null,
"area": null,
"pincode": null,
"boundaryNum": 1,
"children": [
{
"code": "SUN04",
"name": "Village 1",
"label": "Village",
"latitude": "31.63089",
"longitude": "74.871552",
"area": "V-Area1",
"pincode": [
143001
],
"boundaryNum": 1,
"children": []
},
{
"code": "SUN11",
"name": "Village 2",
"label": "Village",
"latitude": null,
"longitude": null,
"area": "V-Area1",
"pincode": [
143001
],
"boundaryNum": 1,
"children": []
}
]
},
{
"code": "GP2",
"name": "GP 2",
"label": "GP",
"latitude": null,
"longitude": null,
"area": null,
"pincode": null,
"boundaryNum": 1,
"children": [
{
"code": "SUN04",
"name": "Village 3",
"label": "Village",
"latitude": "31.63089",
"longitude": "74.871552",
"area": "V-Area1",
"pincode": [
143001
],
"boundaryNum": 1,
"children": []
},
{
"code": "SUN11",
"name": "Village 4",
"label": "Village",
"latitude": null,
"longitude": null,
"area": "V-Area1",
"pincode": [
143001
],
"boundaryNum": 1,
"children": []
}
]
}
],
"tenantId": "pb.amritsar"
}
]
} DB Details
Table Name
Column Name
Comments
eg_fsm_application
boundarytype
To capture (locality or GP) to determine if the application created is for rural or not based on the radio button selection.
eg_fsm_address
additionaldetails.gramPanchayat
To store the selected GP while creating an application.
eg_fsm_address
additionaldetails.village
To store the selected village while creating an application.
eg_vehicle_trip
boundarytype
To capture (locality or GP) if the vehicle log is created for GP or not.
Functional Impact
To analyse the impact, we deployed a different module (property tax) which points to the same boundary-data mdms.
Expectation:
For FSM Module: Non-URC flow: The locality drop-down should show all the localities as it is (there should be no impact). URC flow: The gram panchayat and village drop-down should show as per the new GP and village added to the MDMS.
For Property Tax Module: The locality drop-down should show all the localities as it is (there should be no impact).
Property Tax Screen:

The locality dropdown in property tax displays the values from the existing location hierarchy itself (there is no impact).
Employee Flow
SUJOG FSM (NON-URC)

In FSM, for non-URC, the locality drop-down shows the values from the existing hierarchy itself (there is no impact)..
SUJOG FSM (URC)
GP drop-down In the case of FSM (URC), the gram panchayat and village drop-downs are showing values from the new hierarchy we have configured in the existing MDMS.

Village Dropdown

Pricing
Pricing per trip will be entered by “ULB employees” for each request.
ULB employees will have a free text entry field to enter the price for a request.

FSTP Flow
In FSTP, there are two scenarios -
Selects a gram panchayat from drop-down but the village is not in the list. In this case, select 'other' in the village and a free text field appears.

Select 'other' in the GP list. In this case, 2 free text fields appear - one for GP and one for village.

If the locality or GP is located outside the city, then select “Outside ULB Limits” and provide the locality/gram panchayat name in the text field.

Citizen flow


Dashboard - URC Charts:
Description
In the dashboard, add the following chart:
Add pie chart: Applications by source
Pie chart value: Ratio of applications from GP: Ratio of requests from urban areas.
Add toggle for applications and sludge.
Pie chart value: Ratio of sludge disposed from GP: Ratio of sludge from urban areas.
Tooltip: Show total applications and total sludge (See design). Tooltip value to be responsive to toggle between unit, lakh, and crore.
The chart should filter based on the period, district, ULB (dashboard filters).
The chart should have export, share, and download options.

Add bar chart: Number of applications per month from the GP.
Bar chat value: The total number of applications from the GP.
Add toggle for applications and sludge disposed.
Tooltip: Show the total applications and total sludge (See design). Tooltip value to be responsive to toggle between unit, lakh, and crore.
The chart should filter based on the period, district, ULB (dashboard filters).
The chart should have export, share, and download options.


Was this helpful?